619x
001997
2025-10-21

Расчёт стеклянных конструкций с использованием ASTM E1300-24 в RFEM 6: исчерпывающее руководство

Изучите, как RFEM 6 интегрирует стандарт ASTM E1300-24 для эффективного и соответствующего проектирования стеклянных панелей. Это подробное руководство охватывает выбор материалов, анализ нагрузок и проверки проектирования, обеспечивая безопасность и производительность стеклянных конструкций. Идеально подходит для инженеров, стремящихся оптимизировать процесс проектирования стекла с помощью передового программного обеспечения МКЭ.

В строительной инженерии проектирование с использованием стекла требует глубокого понимания его поведения при различных условиях нагрузки. RFEM 6, продвинутая платформа для анализа методом конечных элементов (МКЭ) от Dlubal Software, интегрирует мощные функции проектирования, которые помогают инженерам эффективно моделировать и анализировать стеклянные панели, обеспечивая соответствие последним стандартам отрасли. Один из ключевых стандартов, поддерживаемых в RFEM 6, — это ASTM E1300-24, который регулирует проектирование стекла, используемого в строительных приложениях. Эта статья исследует, как ASTM E1300-24 интегрирован в RFEM 6, охватывая его использование для определения стеклянных панелей, применения нагрузок и выполнения критических проверок проектирования на прочность и эксплуатационные характеристики.

Ключевые особенности RFEM 6 для проектирования стекла

Дополнение Glass Design в RFEM 6 — это специализированный инструмент, который работает непосредственно в программе, упрощая моделирование, анализ и проектирование стеклянных компонентов. Это дополнение упрощает процесс определения как монолитных, так и многослойных типов стекла, предлагая гибкость в выборе материалов и конфигурации слоёв. RFEM 6 гарантирует, что каждый аспект проектирования, от структурного поведения до соблюдения отраслевых стандартов, учтён.

Основные функции:

  • Библиотека материалов: RFEM 6 предоставляет полную библиотеку стеклянных и фольгированных материалов, а также возможность определять пользовательские материалы, обеспечивая точность и гибкость моделирования различных типов стекла.
  • Моделирование многослойного стекла: Программа поддерживает проектирование многослойного стекла с использованием теории ламинирования, позволяя точно рассчитывать жёсткость комбинированных панелей из нескольких материалов. Эта теория учитывает индивидуальные свойства каждого слоя, обеспечивая точные расчёты жёсткости для всей панели.
  • Опции связи сдвиговых усилий: RFEM 6 позволяет инженерам определять поведение связей сдвиговых усилий между слоями многослойного стекла, будь то без связи или с жёсткой связью, в зависимости от требований проекта.
  • Детальные результаты по слоям: Дополнение Glass Design в RFEM 6 предоставляет детальный анализ многослойных стеклянных панелей по каждому слою. Инженеры могут глубже изучить структурное поведение каждого слоя, что помогает выявить потенциальные точки отказа и оптимизировать проектирование.
  • Новые стандарты проектирования: С внедрением проверки проектирования ASTM E1300 2024, RFEM 6 предлагает более подробный и точный подход к оценке стеклянных поверхностей, обеспечивая соответствие более высоким стандартам безопасности и производительности.

Интеграция ASTM E1300-24

Одной из выдающихся особенностей RFEM 6 является его интеграция с ASTM E1300-24, отраслевым стандартом для проектирования стеклянных панелей. Эта интеграция упрощает процесс, помогая инженерам обеспечить соблюдение их стеклянными панелями проектных критериев, изложенных в этом стандарте. Следующие проектные проверки из ASTM E1300-24 интегрированы непосредственно в RFEM 6:

  • Комбинации нагрузок ASCE 7 (для стекла): RFEM 6 автоматически генерирует комбинации нагрузок, которые включают факторы длительности нагрузки, критические для проектирования на прочность. Это соответствует рекомендациям ASCE 7, обеспечивая точное рассмотрение всех потенциальных сценариев нагрузки для стеклянных конструкций.
  • Проектная ситуация IBC Таблица 1604.3 (эксплуатационные характеристики): Код IBC предоставляет конкретные требования к эксплуатационным характеристикам для стеклянных конструкций. RFEM 6 интегрирует эти указания, оценивая прогиб, чтобы гарантировать, что стеклянная панель соответствует эксплуатационным пределам, обеспечивая её работу в соответствии с намерениями под типичными нагрузками.
  • Максимально допустимое растягивающее напряжение (Таблицы X6.1 и X6.2): RFEM 6 рассчитывает максимально допустимое растягивающее напряжение для стекла, учитывая такие факторы, как тип стекла, длительность нагрузки и вероятность разрушения (Pb). Это делается в соответствии с таблицами X6.1 и X6.2 из ASTM E1300-24, чтобы обеспечить, что стекло не испытывает избыточного напряжения при ожидаемых условиях нагрузки.
  • Максимальное напряжение по краю (дополнительная проверка, таблица X7.1): RFEM 6 включает проверку напряжения по краю для специфических условий, таких как длительность нагрузки 3 секунды и вероятность разрушения (Pb) менее 0.008. Эта проверка подтверждает, что края стекла могут выдерживать концентрированные нагрузки. Тип обработки края (чистая резка, шлифованные или полированные) может быть указан, что влияет на допустимое напряжение по краю. Эта проверка недоступна для стекла усиленного или закалённого с чистыми краями.

Встраивая эти критические проверки в RFEM 6, инженеры могут быть уверены, что их проекты полностью соответствуют ASTM E1300-24, упрощают процесс проектирования и повышают надёжность.

ASTM E1300-24 в RFEM 6: Практические соображения

Создание модели стеклянной панели

При создании модели стеклянной панели в RFEM 6 ASTM E1300-24 играет важную роль в руководстве основными допущениями и критериями, используемыми в процессе моделирования:

  • Назначение материала: Библиотека материалов RFEM 6 включает материалы, соответствующие требованиям ASTM E1300-24, гарантируя, что выбранные типы стекла соответствуют пределам прочности, определённым стандартом.
  • Расчёт жёсткости: Для многослойного стекла программа использует теорию ламинирования для определения общей жёсткости панели, учитывая каждый отдельный слой. Свойства жёсткости, определённые таким образом и использованные в дальнейшем анализе, отображаются в программе, как показано на изображении ниже.

Нагрузки и случаи нагрузок

  • Случаи нагрузок: RFEM 6 автоматически генерирует нагрузки и комбинации нагрузок, включающие необходимые коэффициенты длительности нагрузки для анализа на прочность в соответствии с положениями ASCE 7 для стеклянных конструкций. Это обеспечивает оценку стекла при различных условиях нагрузки, включая ветровые, постоянные и временные нагрузки.
  • Условия напряжения по краю: Если комбинация нагрузок включает ветровую нагрузку или любую нагрузку с длительностью 3 секунды, RFEM 6 автоматически включает проверку напряжения по краю в соответствии с таблицей X7.1 из ASTM E1300-24.

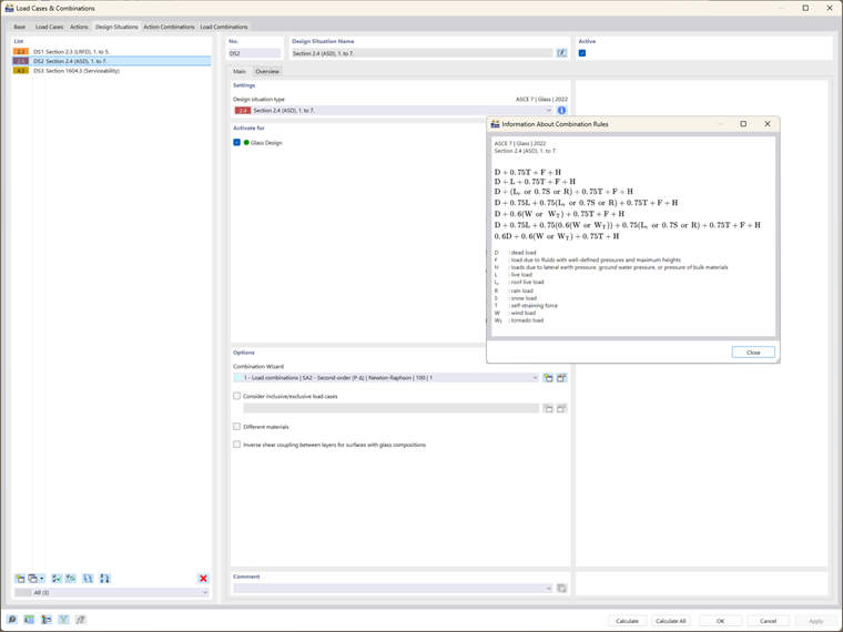
Проектные ситуации и комбинации нагрузок

Интеграция ASTM E1300-24 наиболее заметна в комбинациях нагрузок и проектных ситуациях, используемых как для проверки прочности, так и эксплуатационных характеристик:

  • Проектирование на прочность: RFEM 6 автоматически генерирует комбинации нагрузок на основе стандартов ASCE 7, учитывая коэффициенты длительности нагрузки, существенные для стеклянных конструкций. Эти комбинации включены в расчёты проектирования на прочность ASTM E1300-24, обеспечивая точную оценку пределов растягивающих напряжений.
  • Проектирование эксплуатационных характеристик: Проектная ситуация на эксплуатационные характеристики в RFEM 6 использует таблицу 1604.3 IBC для проверки прогибов, гарантируя, что они не превышают максимально допустимые пределы для стекла, в соответствии с руководящими принципами ASTM E1300-24.

Конфигурации проектирования стекла: интегрированные проверки ASTM E1300-24

После определения модели, материалов и нагрузок следующий шаг — проверка конфигураций проектирования стекла. RFEM 6 выполняет комплексный расчёт, который интегрирует проверки проектирования ASTM E1300-24:

  • Прочность и напряжение по краю: RFEM 6 проверяет, соответствуют ли стекло требуемым стандартам прочности, рассчитывая максимально допустимое растягивающее напряжение с использованием таблиц X6.1 и X6.2 из ASTM E1300-24. Если в комбинацию нагрузок входит ветровая нагрузка, программа также применяет проверку напряжения по краю в соответствии с таблицей X7.1.
  • Эксплуатационные характеристики: RFEM 6 оценивает пределы прогибов в соответствии с руководящими принципами IBC и ASTM E1300-24, гарантируя, что стеклянная панель работает как ожидалось под эксплуатационными нагрузками.

Анализ результатов: обеспечение соответствия ASTM E1300-24

После завершения расчётов RFEM 6 представляет результаты проектирования, отражающие интеграцию ASTM E1300-24:

  • Коэффициенты проектирования: Результаты включают коэффициенты проектирования для прочности и эксплуатационных характеристик, позволяющие пользователям оценивать, соответствует ли стеклянная панель требуемым стандартам производительности, указанным в ASTM E1300-24. Для всех проверок проектирования доступны детали, где можно увидеть полную интеграцию стандарта.
  • Распределение напряжений: RFEM 6 предоставляет графические изображения растягивающих и краевых напряжений, позволяя инженерам визуально подтвердить, что напряжения находятся в пределах допустимых значений, определенных стандартом.

Заключение

Интеграция ASTM E1300-24 в RFEM 6 предоставляет инженерам мощный инструмент для проектирования стеклянных панелей, соответствующих стандартам безопасности, производительности и соответствия. Автоматизируя ключевые проверки проектирования, такие как оценка растягивающих и краевых напряжений, RFEM 6 упрощает процесс проектирования, гарантируя, что все аспекты проектирования стекла — от выбора материалов до комбинаций нагрузок и проверок эксплуатационных характеристик — полностью соответствуют ASTM E1300-24. Эта интеграция даёт возможность инженерам создавать надёжные и соответствующие нормативам стеклянные конструкции, одновременно повышая эффективность и точность проектирования.


Автор

Irena Kirova отвечает за написание технических статей и техподдержку пользователей ПО Dlubal.

Ссылки


;