Снимок экрана с опциями настройки типа расчёта «Ползучесть и усадка» в RFEM 6 для расчёта конструкций
Снимок экрана с опциями настройки типа расчёта «Ползучесть и усадка» в RFEM 6 для расчёта конструкций
2025-11-24
060235
  • RFEM 6
  • Аддон Concrete Design для RFEM 6
  • Бетонные конструкции

Анализ ползучести и усадки в RFEM 6

Снимок экрана с опциями настройки типа расчёта «Ползучесть и усадка» в RFEM 6 для расчёта конструкций

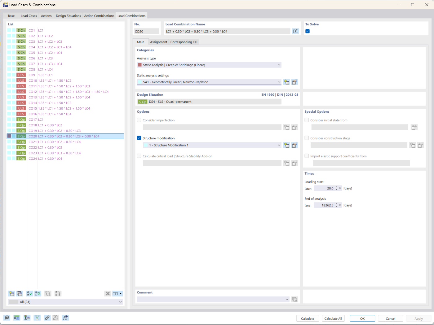
На рисунке изображён интерфейс RFEM 6 с акцентом на тип расчёта Ползучесть & Усадка. Этот параметр используется в проектировании конструкций для оценки влияния, зависящих от времени, воздействий на железобетонные конструкции. Тип расчёта позволяет пользователю задать конкретные параметры, связанные с изменением поведения материалов с течением времени. Этот инструмент помогает повысить точность результатов моделирования для расчёта прогибов в течение длительного времени.
  • Анализ ползучести
  • Анализ усадки
  • RFEM 6
  • Расчёт конструкций
Используется в
  • Аддон Бетонные Расчеты RFEM 6: основные функции и преимущества для проектировщиков конструкций
Поделиться