Окно «Подробности расчётной проверки», Анализ результатов для сочетания нагрузок
Окно «Подробности расчётной проверки», Анализ результатов для сочетания нагрузок
2026-03-05
061661
  • RFEM 6
  • Стальные конструкции
  • Расчёт напряжений
    • Стальные соединения
    • Eurocode 3
    • EN 1993-1-8

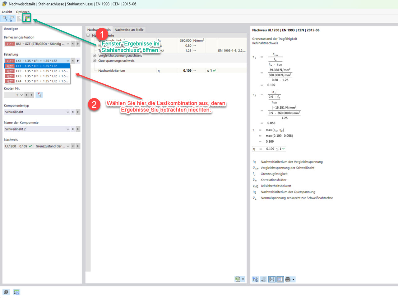
FAQ 5785, Изображение 3 | Окно «Детали расчёта» для выбора соответствующего сочетание нагрузок

Окно «Подробности расчётной проверки», Анализ результатов для сочетания нагрузок

Изображение показывает окно «Подробности проверки» для выбора соответствующей комбинации нагрузок.
  • Аддон Стальные соединения
  • Стальные соединения
  • Результат
  • Результаты в стальном соединении
  • Анализ
Используется в
  • Результаты в сталных соединениях – выбор рассматриваемых сочетаний нагрузок
Поделиться