70x
005785
2026-03-04

Результаты в сталных соединениях – выбор рассматриваемых сочетаний нагрузок

Аддон Стальные Соединения позволяет оценивать результаты в стальном соединении для различных сочетаний нагрузок. Как здесь осуществляется навигация между сочетаниями нагрузок?


Ответ:

После проведения расчета соединения результаты можно проанализировать в отдельном окне "Результаты в стальном соединении". Отображение результатов в этом окне происходит по сочетаниям нагрузок. Внутри этого окна нет возможности переключаться между сочетаниями нагрузок.
Для этого существуют два варианта:

  • Навигация через таблицу
  • Навигация через детали проверки.

Навигация через таблицу

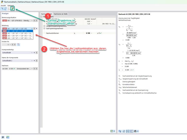
Выберите таблицу для результатов надстройки стальных соединений и перейдите на вкладку "Использование по нагрузке". При открытом окне "Результаты в стальном соединении" вы можете щелкнуть по соответствующим строкам в таблице, чтобы переключиться на нужное сочетание нагрузок. Окно "Результаты в стальном соединении" (см. изображение 1) будет автоматически обновлено.

Навигация через детали проверки

Дважды щелкните в таблице результатов надстройки стальных соединений на проверку, чтобы попасть в окно деталей проверки. При открытом окне "Результаты в стальном соединении" вы можете выбрать нужное сочетание нагрузок, выбирая нагрузку. Выбранное таким образом сочетание нагрузок будет отображаться для анализа в окне "Результаты в стальном соединении" (Изображение 1).

Нажав на следующее изображение, вы будете перенаправлены на скачивание примера модели.


Автор

Г-н Иконейзиг оказывает техподдержку заказчикам Dlubal Software и занимается решением поступающих запросов.



;