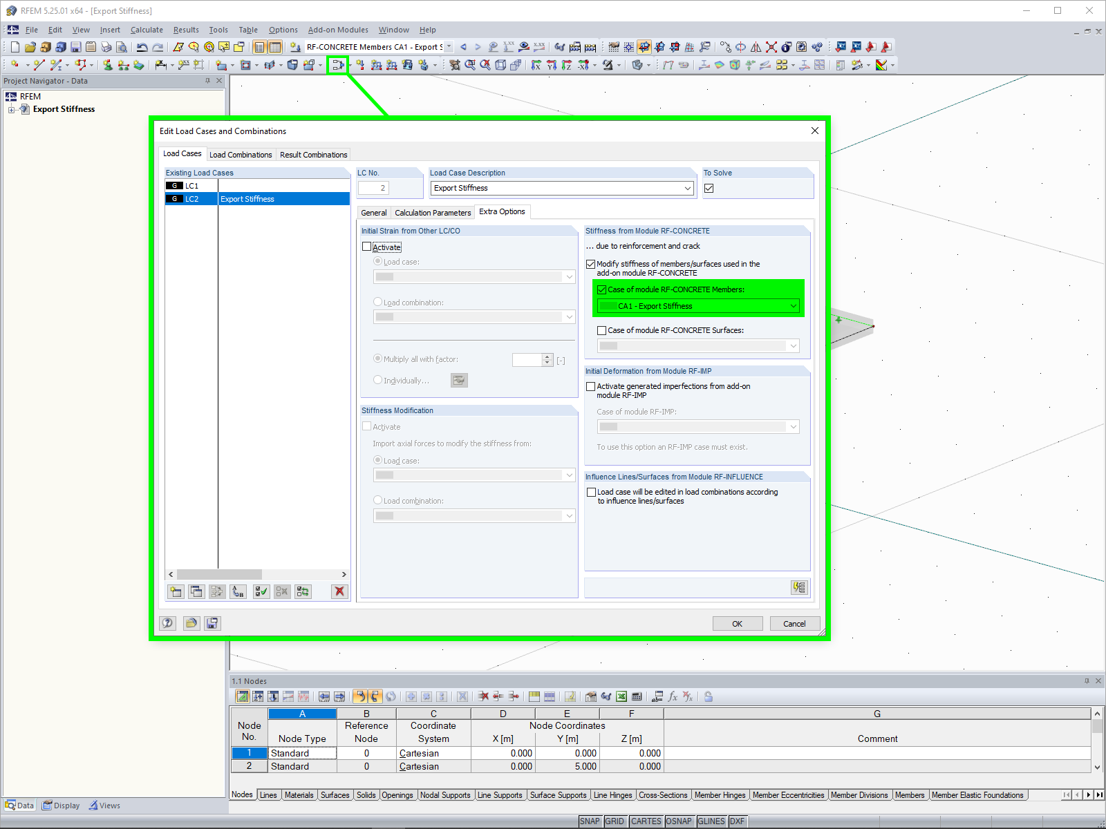
导出刚度
导入刚度
裂缝II钢筋混凝土肋梁楼板模型
  • 3D 查看器
  • 3D Viewer | Babylon
  • 虚拟现实
导出刚度
导入刚度
裂缝II钢筋混凝土肋梁楼板模型
2024-05-30
010171
  • 附加模块RF-CONCRETE 5
  • 混凝土结构
  • 非线性分析

导出刚度

用于
  • 导出非线性刚度
分享
2024-05-30
020834
  • 附加模块RF-CONCRETE 5
  • 混凝土结构
  • 非线性分析
导入刚度
用于
  • 导出非线性刚度
分享
2024-05-30
020841
  • RFEM 5
  • 附加模块RF-CONCRETE 5
  • 混凝土结构
    • 非线性分析
带肋钢筋混凝土板
裂缝II钢筋混凝土肋梁楼板模型

该图显示了一种带肋钢筋混凝土板的模型,处于开裂状态 II,清晰可见的横梁,展示了其在负载下的变形情况。该图深入分析了其在开裂状态下的结构稳定性,为其材料变形提供了重要的信息。
  • 混凝土板
  • 肋
  • 下包梁
  • 开裂状态
  • 变形
  • 第二阶段
用于
  • 导出非线性刚度
3D 模型
更多关于 3D 模型
  • 带肋钢筋混凝土板
详细说明
节点数目: 6
线的数目 7
杆件数目: 1
面的数目: 1
荷载工况数目 2
总重量 16,500 t
翘曲区域尺寸 6.000 x 5.000 x 0.350 m
软件版本 5.25.01
分享