2491x
000992
2021-05-17

导出非线性刚度

Wird ein Stahlbetonmodell als gemischte Struktur, bestehend aus Flächen- und Stabelementen, abgebildet, so werden für die weitere Bemessung unterschiedliche Module verwendet.

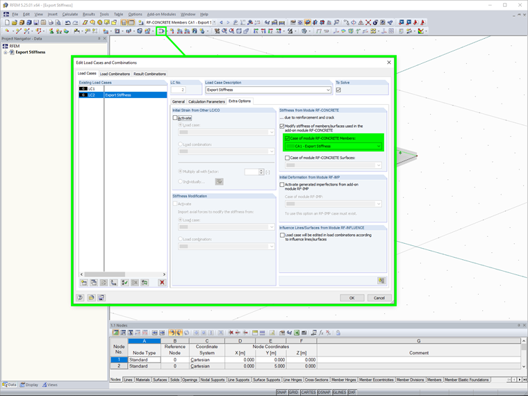
附加模块RF-CONCRETE Surfaces和附加模块RF-CONCRETE Members可以考虑计算裂缝截面变形(状态II)的非线性计算。 为了最终显示结构整体的变形,必须考虑在模块之间产生的刚度。

为此,我们提供了导出刚度的功能。 这可以在模块中的非线性计算设置下选择。 在此之前,您必须在RFEM的附加选项中激活相应荷载工况或荷载组合的刚度导出功能。

导出有两种方法:

  • 个人: 刚度导出仅适用于具有刚度的荷载工况或荷载组合。
  • 适用于参考的荷载情况: 刚度导出适用于所有荷载工况或荷载工况组合。 因此导出的刚度取决于特定的荷载,


链接


;