通过多层组合定义荷载
  • 3D 查看器
  • 3D Viewer | Babylon
  • 虚拟现实
钢筋混凝土楼板
  • 3D 查看器
  • 3D Viewer | Babylon
  • 虚拟现实
手动输入组合的对话框
  • 3D 查看器
  • 3D Viewer | Babylon
  • 虚拟现实
通过多层组合定义荷载
钢筋混凝土楼板
手动输入组合的对话框
2024-05-30
010310
  • RFEM 5
  • RSTAB 8

通过多层组合定义荷载

用于
  • 定义多层合成中的荷载
3D 模型
更多关于 3D 模型
  • 钢筋混凝土楼板荷载定义
详细说明
节点数目: 14
线的数目 15
面的数目: 3
荷载工况数目 4
荷载组合数目 14
结果组合数目 2
总重量 44,052 t
翘曲区域尺寸 12.736 x 9.736 x 0.000 m
软件版本 5.23.02
分享
2024-05-30
020363
  • RFEM 5
  • 混凝土结构
钢筋混凝土楼板
用于
  • 定义多层合成中的荷载
3D 模型
更多关于 3D 模型
  • 钢筋混凝土楼板荷载定义
详细说明
节点数目: 14
线的数目 15
面的数目: 3
荷载工况数目 4
荷载组合数目 14
结果组合数目 2
总重量 44,052 t
翘曲区域尺寸 12.736 x 9.736 x 0.000 m
软件版本 5.23.02
分享
2024-05-30
010225
  • RFEM 5
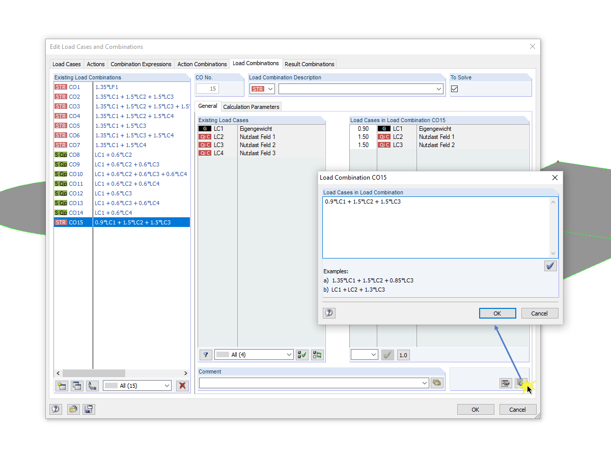
手动输入组合的对话框
用于
  • 手动输入组合的对话框
3D 模型
更多关于 3D 模型
  • 钢筋混凝土楼板荷载定义
详细说明
节点数目: 14
线的数目 15
面的数目: 3
荷载工况数目 4
荷载组合数目 14
结果组合数目 2
总重量 44,052 t
翘曲区域尺寸 12.736 x 9.736 x 0.000 m
软件版本 5.23.02
分享