1217x
000929
2021-05-21

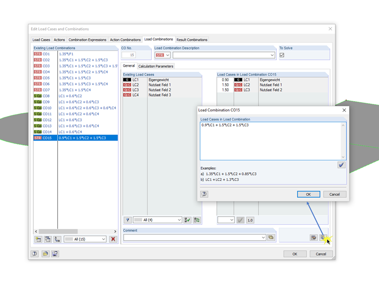
手动输入组合的对话框

Beim Dialog für die Syntax-Eingabe der Kombinatorik von Last- beziehungsweise Ergebniskombinationen handelt es sich um einen nicht modalen Dialog. Das heißt, dass nach dem Öffnen dieses Dialoges Eingaben auch außerhalb des Dialoges möglich sind. Für die Syntax-Eingabe bedeutet dies, dass der Dialog mit dem Bearbeitungsfeld parallel zum Dialog "Lastfälle und Kombinatorik bearbeiten" geöffnet sein kann.

因此,可以在已经应用的组合之间切换,在单独的对话框中编辑它们,然后使用[设置表中的输入]按钮将其导入RFEM/RSTAB中。 此外,您可以在编辑框中创建一个新的组合。 组合对话框处于打开状态,而编辑框则处于打开状态。


作者

Meierhofer 先生是混凝土结构领域软件开发的负责人,他可以为客户解答钢筋混凝土和预应力混凝土设计方面的各种问题。

链接


;