钢悬臂梁与基础板连接
  • 3D 查看器
  • 3D Viewer | Babylon
  • 虚拟现实
检查容许偏心
钢悬臂梁与基础板连接
检查容许偏心
2024-03-09
014939
  • RSTAB 8
  • FOUNDATION Pro 8
  • 混凝土结构
    • 钢结构
    • 结构分析与设计

钢悬臂梁与基础板连接

用于
  • 带基础连接的钢悬臂
3D 模型
更多关于 3D 模型
  • 带基础连接的钢悬臂
详细说明
节点数目: 2
杆件数目: 1
荷载工况数目 4
荷载组合数目 34
结果组合数目 4
总重量 0,202 t
翘曲区域尺寸 0.500 x 0.500 x 4.250 m
软件版本 8.24.02
分享
2024-05-30
010519
  • RFEM 5
  • RF-FOUNDATION Pro 5
  • RSTAB 8
    • FOUNDATION Pro 8
    • 混凝土结构
    • 结构分析与设计
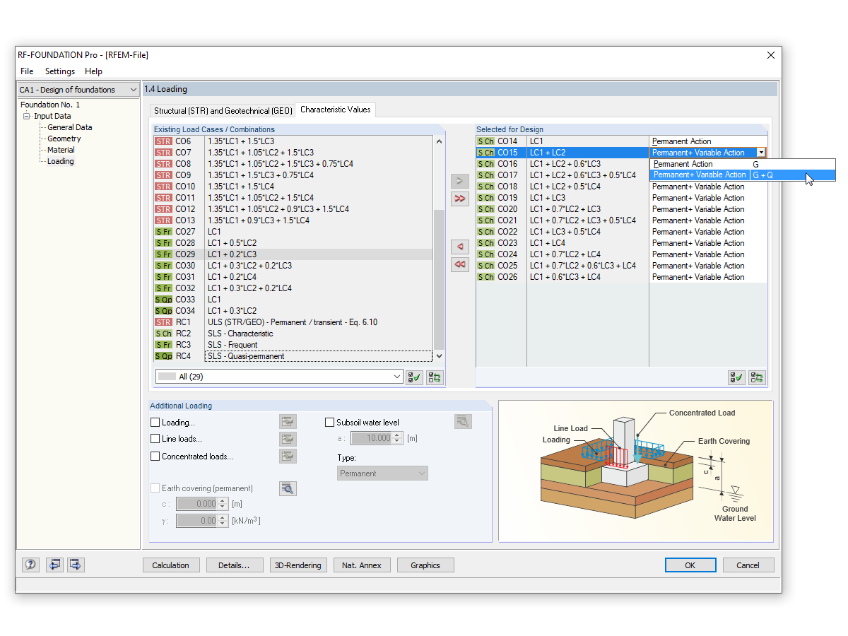
检查容许偏心
用于
  • 检查允许的偏心距
分享