3307x
000509
2021-01-18

检查允许的偏心距

Mit RF-/FUND Pro können Sie die zulässige Ausmittigkeit der Sohldruckresultierenden überprüfen. Dieser Nachweis ist gemäß DIN EN 1997-1/NA mit den charakteristischen bzw. repräsentativen Beanspruchungen zu führen.

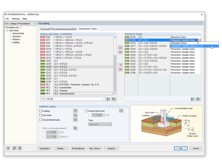
在该模块中,可以选择永久作用设计和最不利于永久和可变作用组合的设计。

为了进行设计,必须在“详细信息”对话框中选择“核心高度偏心荷载”复选框。 在窗口1.4荷载的“特征值”选项卡中,荷载定义中可以选择“永久作用”或“永久和可变作用”。

选择地基的尺寸时,要考虑的荷载由在基础区域中的永久荷载得出的荷载在第一个核心区域内。 在检查由永久作用和可变作用产生的最不利组合时,我们必须对偏心荷载进行验证,得出的典型荷载不在第二个核心区域之外。

该图显示了如何在RF-FOUNDATION Pro中输入这种可能性。


作者

Kieloch 先生为我们的客户提供技术支持,负责钢筋混凝土结构领域的研发。

链接


;