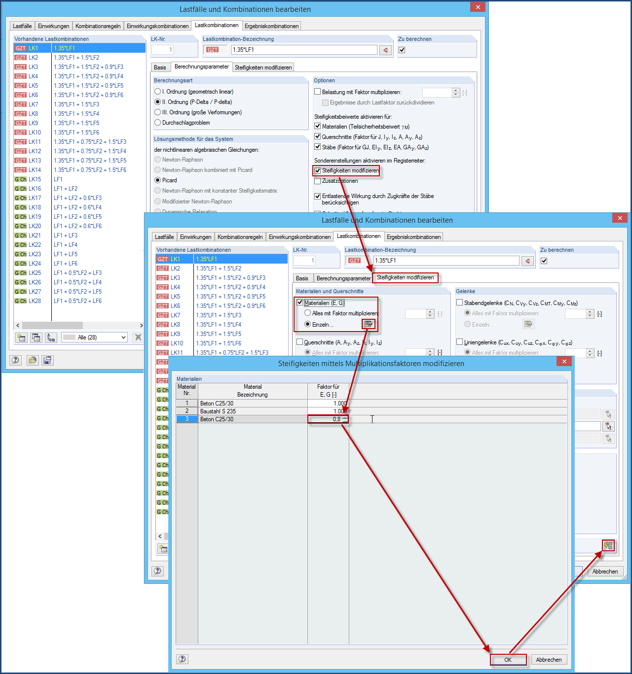
降低刚度
降低刚度
2024-05-30
017113
  • RFEM 5
  • 混凝土结构
  • 钢结构
    • 木结构
    • 结构分析与设计

降低刚度

用于
  • 调整墙的刚度影响荷载分布
分享