561x
002755
2019-04-01

调整墙的刚度影响荷载分布

是否可以影响荷载分布? Wir würden gerne die Steifigkeiten der Wände beeinflussen, jedoch haben wir hierzu keine Möglichkeit gefunden.


回复:

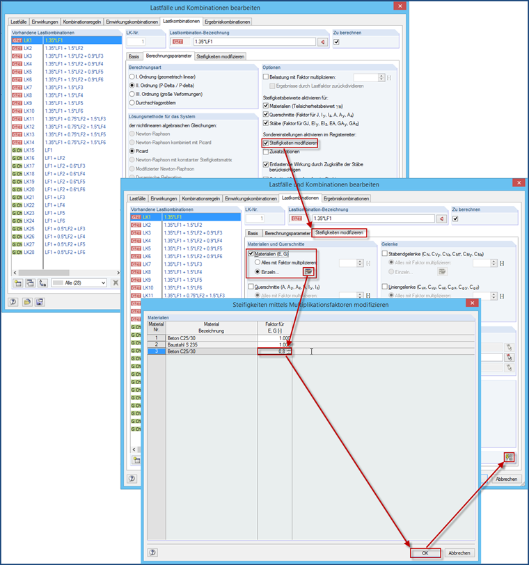
处理刚度最简单的方法是使用一种新的材料,在该材料中手动折减弹性模量和剪切模量,然后将其分配给相应的墙体。 Alternativ kann man such Liniengelenke mit Wegfedern am Anschluss an die Decke verwenden.

Ansonsten besteht noch die Möglichkeit einen Skalierungsfaktor für E und G zu verwenden. Aber auch hierfür müsste man ein neues Material anlegen. Es ist aber ein wenig fehleranfällig, da diese Steifigkeitsreduktion den gewünschten LF's und LK's zugewiesen werden muss. Es wird also nicht automatisch bei allen LF's und LK's angewandt, sondern nur bei den zugewiesenen - es sei denn, dass dann der Button "Einstellungen ... für alle LK's anwenden" betätigt wird.


作者

Baumgärtel 先生为 Dlubal 软件的客户提供技术支持。

参考


;