手动生成地震荷载组合
手动生成地震荷载组合
2024-05-30
017986
  • RFEM 5
  • RSTAB 8
  • 动力和地震分析
    • Eurocode 8

手动生成地震荷载组合

用于
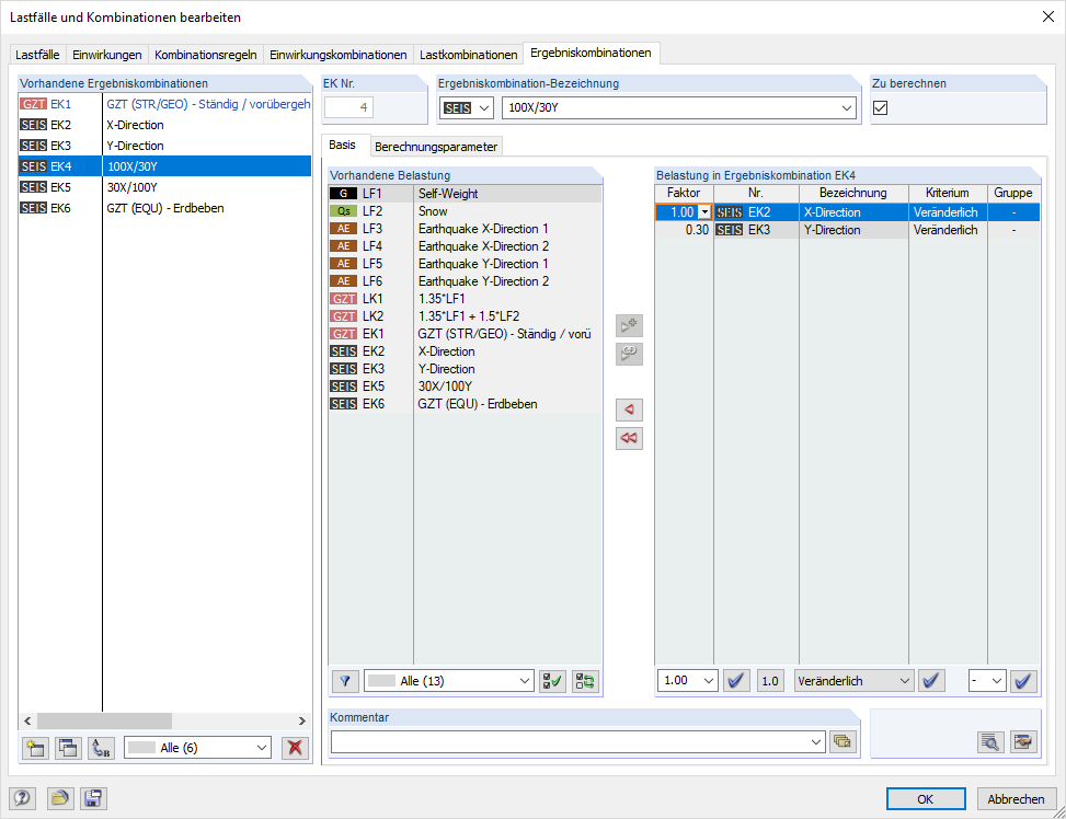
  • 根据叠加规则手动组合地震荷载
分享