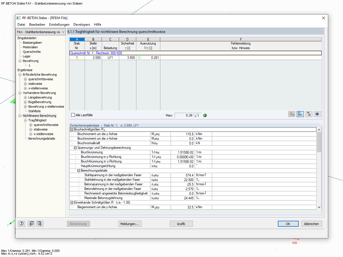
非线性计算的ULS结果窗口6.1.1
非线性计算的ULS结果窗口6.1.1
2024-05-30
019027
  • RFEM 5
  • RSTAB 8
  • 附加模块RF-CONCRETE 5
    • RF-CONCRETE NL 5
    • 用于RFEM 5的EC2
    • 混凝土 8
    • EC2-RSTAB 8
    • 混凝土结构
    • Eurocode 2

非线性计算的ULS结果窗口6.1.1

用于
  • 实配钢筋计算
分享