2704x
004471
2020-07-02

实配钢筋计算

是否可以在 RFEM 5 中定义具有特定钢筋的梁,然后获取该钢筋的设计利用率(包括利用率)?


回复:

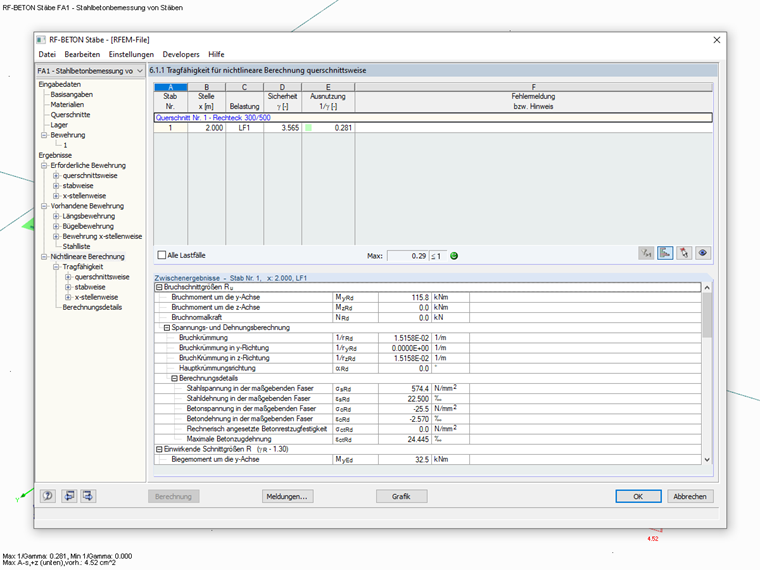
在 RFEM 5 以及附加模块 RF-CONCRETE Members 和 RF-CONCRETE NL 中可以实现。 Für RSTAB 8 benötigen Sie das Zusatzmodul BETON.

Sie können in den Bemessungsmodulen von RFEM 5 bzw. RSTAB 8 eine "vorhandene Grundbewehrung" definieren und für diese Bewehrung eine nichtlineare Bemessung im Grenzzustand der Tragfähigkeit durchführen.

Als Ergebnis erhalten Sie den Verlauf der Ausnutzung aus der nichtlinearen Berechnung unter der Annahme der vorhandenen Längsbewehrung.

请注意:
Die nichtlineare Bemessung ist im Zusatzmodul BETON für RSTAB 8 bereits inkludiert. Für RFEM 5 benötigen Sie das Zusatzmodul RF-BETON NL.


作者

Kieloch 先生为我们的客户提供技术支持,负责钢筋混凝土结构领域的研发。

链接
下载


;