在RF-CONCRETE Columns中进行防火验算
在RF-CONCRETE Columns中进行防火验算
2024-05-30
019068
  • 混凝土柱 8
  • RF-CONCRETE Columns 5
  • 混凝土结构
    • 稳定性分析
    • Eurocode 2

在RF-CONCRETE Columns中进行防火验算

用于
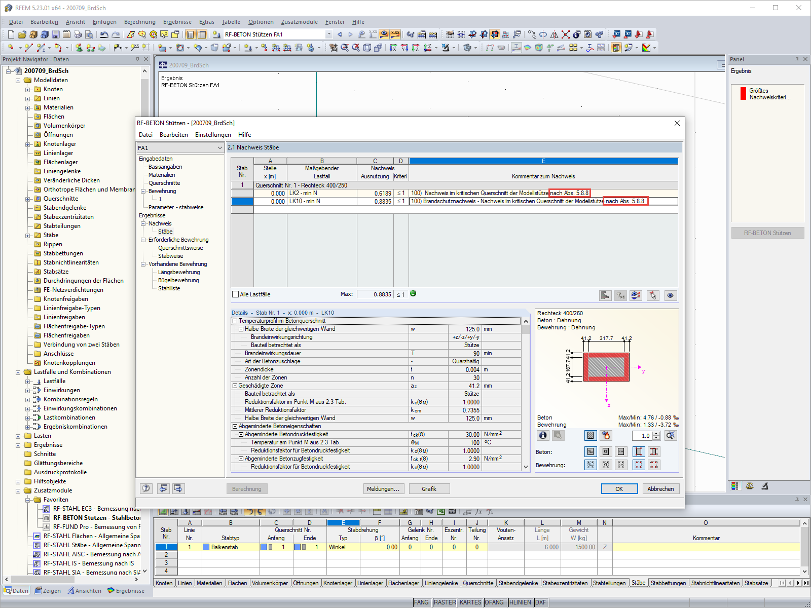
  • 使用模块 RF-/CONCRETE Columns 进行抗火设计按照规范 EN 1992-1-2
分享