1928x
004494
2020-07-09

使用模块 RF-/CONCRETE Columns 进行抗火设计按照规范 EN 1992-1-2

我正在使用模块 RF-/CONCRETE Columns 进行抗火设计。 Auf welche Quelle bezieht sich die Nachweisformel nach Abs. 5.8.8?


回复:

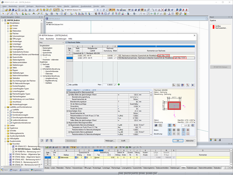
使用模块 RF-/CONCRETE Columns 可以按照规范 EN 1992-1-2 中第 4.2 节的简化计算方法进行抗火设计。 Dabei wird die in Anhang B.2 beschriebene Zonenmethode verwendet:

Die Verringerung der Tragfähigkeit bei Brandeinwirkung wird durch eine Verkleinerung des Bauteilquerschnitts und eine Abminderung der Baustofffestigkeiten abgebildet. Bei dem zur Brandbemessung benutzten Ersatzquerschnitt werden die dem Brand direkt ausgesetzten und dadurch zermürbten Betonbereiche nicht berücksichtigt. Der Brandschutznachweis erfolgt dann mit dem reduzierten Querschnitt und den abgeminderten Baustoffeigenschaften analog zum Tragfähigkeitsnachweis bei Normaltemperatur.

其具体数学意义是: Das Nennkrümmungsverfahren nach [1], Abs. 5.8.8 wird mit den heißen Materialien und reduzierten Querschnitt durchgeführt.


作者

Hoffmann 先生为 Dlubal 软件客户提供技术支持,负责协调所有技术咨询和活动。

参考
下载


;