恢复项目连接
恢复项目连接
2024-05-30
019158
  • RFEM 5
  • RSTAB 8

恢复项目连接

用于
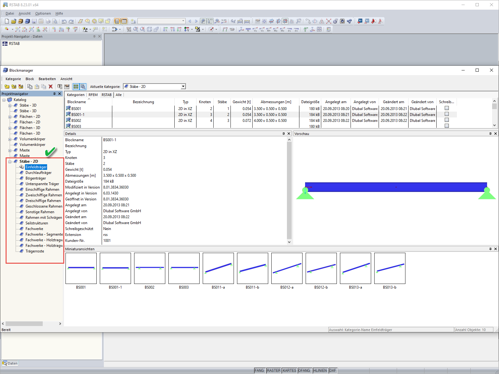
  • 打开块管理器时出现错误信息
分享