附加模块STEEL EC3的详细信息对话框类型用于COM编程
附加模块STEEL EC3的详细信息对话框类型用于COM编程
2024-05-30
019626
  • RFEM 5
  • RSTAB 8
  • RF-STEEL EC3 5
    • 钢EC3 8
    • Eurocode 3

附加模块STEEL EC3的详细信息对话框类型用于COM编程

用于
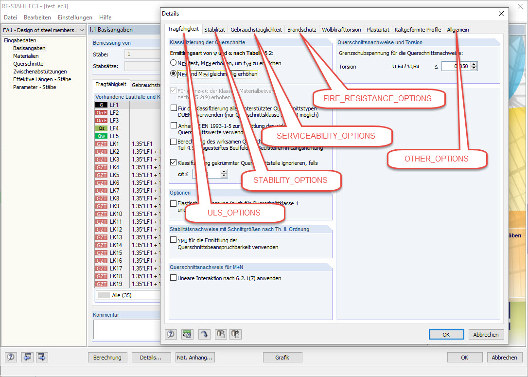
  • 在 STEEL EC3 via COM 中修改细节和国家附录
分享