842x
004806
2020-11-04

在 STEEL EC3 via COM 中修改细节和国家附录

我该如何使用COM接口更改STEEL EC3附加模块中的国家附录?


回复:

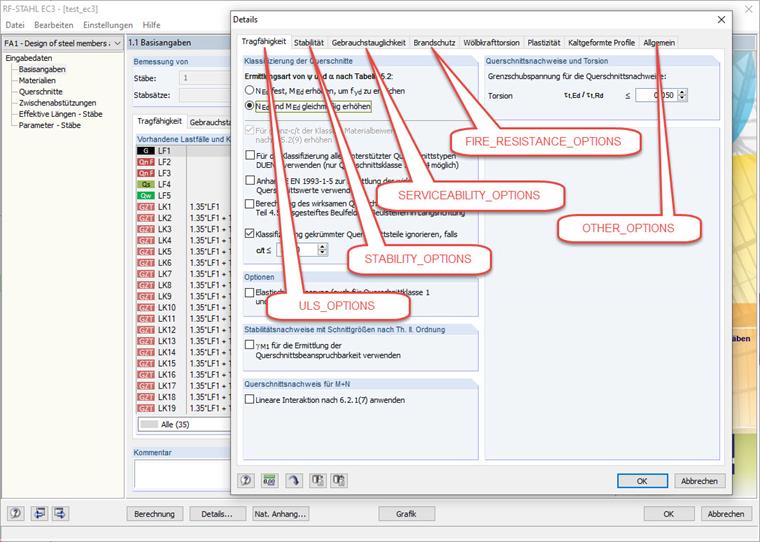
下面的代码显示了附加模块 STEEL EC3 中可以通过 COM 接口进行修改的所有元素:

//  get interface to active model
iModel = iApp.GetActiveModel();

//  get interface to STEEL EC3 module
IModule module = iModel.GetModule("STEEL_EC3") as Dlubal.STEEL_EC3.IModule;

//  get interface to module case
ICase iStEC3case = module.moGetCase(1, Dlubal.STEEL_EC3.ITEM_AT.AT_NO);

//  get ultimate limit state options (Details > Ultimate Limit State)
ULS_OPTIONS optsULS = iStEC3case.moGetULSOptions();

//  get options for stability design (Details > Stability)
STABILITY_OPTIONS optsStab = iStEC3case.moGetStabilityOptions();

//  get options for serviceability design (Details > Serviceabiltiy)
SERVICEABILITY_DEFORMATION_TYPE optsServDef = iStEC3case.moGetServiceabilityOptions();

//  get fire resistance options (Details > Fire Resistance)
FIRE_RESISTANCE_OPTIONS optsFire = iStEC3case.moGetFireResistanceOptions();

//  get other options (Details > General)
OTHER_OPTIONS optsOther = iStEC3case.moGetOtherOptions();



//  get national annex (e.g. DIN, CEN, ...)
NATIONAL_ANNEX natAn = iStEC3case.moGetNationalAnnex();

//  get interface for national annex details
INationalAnnex iNatAn =  iStEC3case.moGetNationalAnnexOptions();

//  get base data for national annex
NATIONAL_ANNEX_OPTIONS_BASE natAnBase = iNatAn.moGetBaseOptions();

//  get data for general method from national annex
NATIONAL_ANNEX_OPTIONS_GM natAnGM = iNatAn.moGetGMOptions();

//  get data for lateral-torsional buckling from national annex
NATIONAL_ANNEX_OPTIONS_LTB natAnLTB = iNatAn.moGetLTBOptions();

//  get data for stainless steel from national annex
NATIONAL_ANNEX_OPTIONS_STEEL natAnSTEEL = iNatAn.moGetSteelOptions();

Die zugehörigen Elemente im Parameter-Dialog des Moduls sind im Bild 02 dargestellt.


作者

Thomas在客户支持部门处理与软件相关的技术咨询。他能够可靠地熟悉不同主题,并制定合适的解决方案。

链接
下载


;