基本数据以及变形系数的设置
基本数据以及变形系数的设置
2024-05-30
019673
  • RFEM 5
  • RSTAB 8
  • 木结构
    • 结构分析与设计
    • Eurocode 5

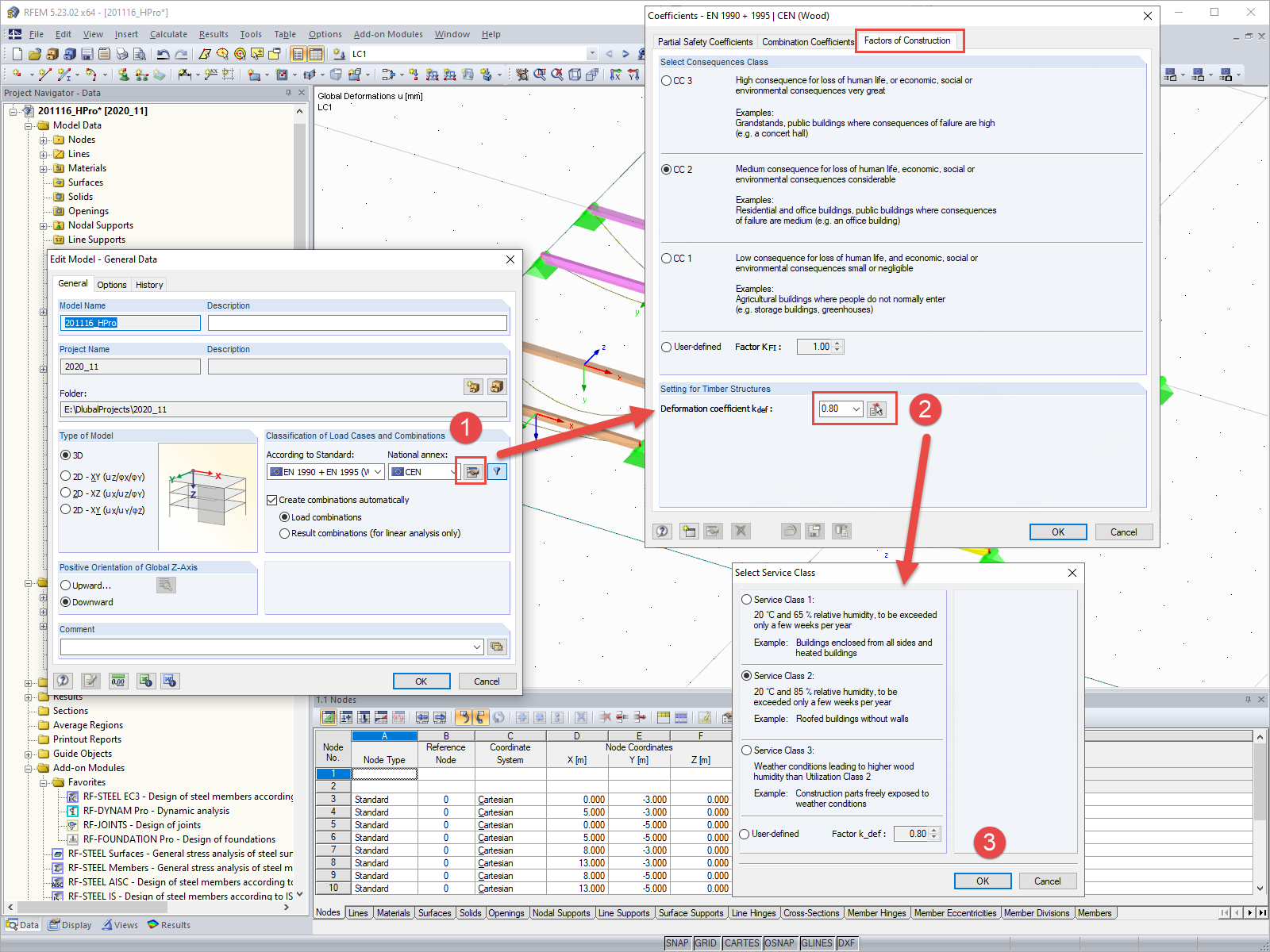
基本数据以及变形系数的设置

用于
  • 变形系数 kdef设置
分享