3105x
004834
2020-11-24

变形系数 kdef设置

如何在程序中设置变形系数kdef


回复:

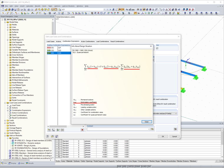
用户可以在模型的基本数据中设置变形系数 kdef 。 Dort kann der Verformungsbeiwert manuell vorgegeben oder auch anhand der Nutzungsklasse ausgewählt werden.

Der Verformungsbeiwert kdef wird im Programm in den Lastkombinationen für Gebrauchstauglichkeit berücksichtigt (analog DIN EN 1995-1-1, 2.2.3).

Für die Bemessung von Mischstrukturen aus Holzmaterialien finden Sie weitere Informationen in der FAQ 4325.
常见问题解答 4325 | Bemessung von Mischstrukturen aus Holzmaterialien


作者

Hoffmann 先生为 Dlubal 软件客户提供技术支持,负责协调所有技术咨询和活动。

链接


;