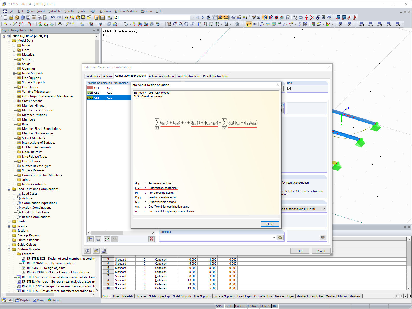
设计状况SLS
设计状况SLS
2024-05-30
019674
  • RFEM 5
  • RSTAB 8
  • 木结构
    • 结构分析与设计
    • Eurocode 5

设计状况SLS

用于
  • 变形系数 kdef设置
分享