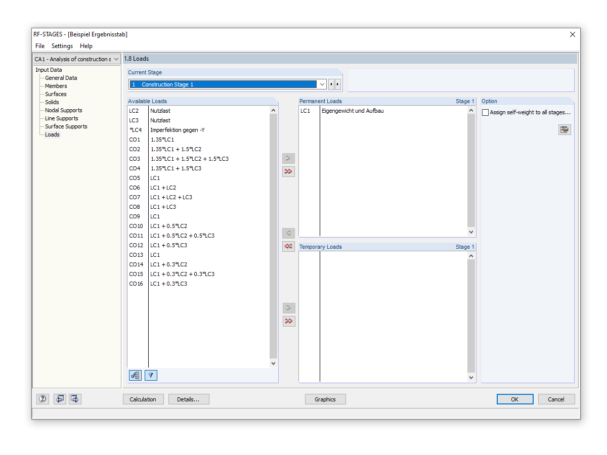
选择永久荷载
选择永久荷载
2024-05-30
019770
  • RF-STAGES 5
  • STAGES 8.xx
  • 结构分析与设计

选择永久荷载

用于
  • 具有非线性的施工阶段
分享