710x
004891
2021-01-05

具有非线性的施工阶段

在模型中,我必须考虑施工阶段的非线性,即自重已经包括的荷载组合。 对于第一个和第二个施工阶段,我有多个需要分析和评估的荷载组合。 第一个施工阶段的荷载组合不会出现在第二个施工阶段。 我不知道如何分配施工阶段的荷载组合(永久或临时)。


回复:

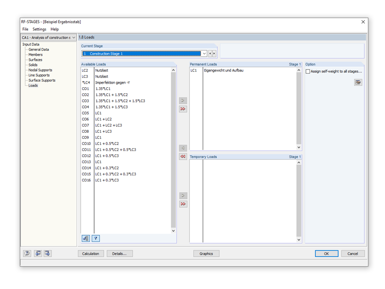
在 RF-STAGES 中会加载“永久”荷载。 Das heißt, dass ihr Einfluss automatisch im nächsten Bauzustand enthalten ist. Aus diesem Grund kann man die Lasten auch kein zweites Mal auswählen.

Anstelle mit Lastkombinationen zu arbeiten, kann auch direkt mit Lastfällen gearbeitet werden. Das heißt, ein permanenter LF wäre dann z. B. die Eigenlast. Sobald dann veränderliche Lasten als "temporäre" Lasten hinzugefügt werden, kann die Kombinatorik (manuell) im RF-STAGES selbst erfolgen und dann zur Bemessung exportiert werden.

Es gibt zum Thema "Berücksichtigung von Bauzuständen in RF-STAGES" bereits ein interessantes Webinar.


作者

Baumgärtel 先生为 Dlubal 软件的客户提供技术支持。

链接


;