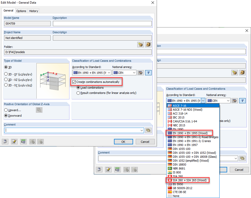
激活自动荷载组合
激活自动荷载组合
2024-05-30
019799
  • RFEM 5
  • RSTAB 8
  • 木结构
    • 结构分析与设计
    • Eurocode 0
    • Eurocode 5

激活自动荷载组合

用于
  • 荷载组合的变形偏差
分享