在RF-CONCRETE Members中显示提供的应力和应变
RFEM 模型(永久和可变荷载)
  • 3D 查看器
  • 3D Viewer | Babylon
  • 虚拟现实
显示RF-CONCRETE杆件中的主导荷载
更改杆件的有效长度系数
表4.10杆件长细比
  • 3D 查看器
  • 3D Viewer | Babylon
  • 虚拟现实
优化RF-CONCRETE杆件矩形截面
由 RF-CONCRETE Members 得出需要的配筋
由 RF-CONCRETE Members 得出实配钢筋
柱
  • 3D 查看器
  • 3D Viewer | Babylon
  • 虚拟现实
在RF-CONCRETE Members中显示提供的应力和应变
RFEM 模型(永久和可变荷载)
显示RF-CONCRETE杆件中的主导荷载
更改杆件的有效长度系数
表4.10杆件长细比
优化RF-CONCRETE杆件矩形截面
由 RF-CONCRETE Members 得出需要的配筋
由 RF-CONCRETE Members 得出实配钢筋
柱
2024-05-30
021544
  • RFEM 5
  • 附加模块RF-CONCRETE 5
  • 混凝土结构
    • Eurocode 2

在RF-CONCRETE Members中显示提供的应力和应变

用于
  • 设置 RF-CONCRETE Members 在 RFEM 5 中设计混凝土柱
分享
2024-05-30
021543
  • RFEM 5
  • 附加模块RF-CONCRETE 5
  • 混凝土结构
    • Eurocode 2
RFEM 模型(永久和可变荷载)
用于
  • 设置 RF-CONCRETE Members 在 RFEM 5 中设计混凝土柱
3D 模型
更多关于 3D 模型
  • 独立柱:自动计算钢筋
详细说明
节点数目: 2
线的数目 1
杆件数目: 1
荷载工况数目 2
荷载组合数目 2
总重量 0,840 t
翘曲区域尺寸 0.091 x 0.091 x 2.146 m
软件版本 5.23.02
分享
2024-05-30
021545
  • RFEM 5
  • 附加模块RF-CONCRETE 5
  • 混凝土结构
    • Eurocode 2
显示RF-CONCRETE杆件中的主导荷载
用于
  • 设置 RF-CONCRETE Members 在 RFEM 5 中设计混凝土柱
分享
2024-05-30
021546
  • RFEM 5
  • 附加模块RF-CONCRETE 5
  • 混凝土结构
    • Eurocode 2
更改杆件的有效长度系数
用于
  • 设置 RF-CONCRETE Members 在 RFEM 5 中设计混凝土柱
分享
2024-05-30
021547
  • RFEM 5
  • 附加模块RF-CONCRETE 5
  • 混凝土结构
    • Eurocode 2
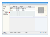
表4.10杆件长细比
用于
  • 设置 RF-CONCRETE Members 在 RFEM 5 中设计混凝土柱
3D 模型
更多关于 3D 模型
  • 独立柱:自动计算钢筋
详细说明
节点数目: 2
线的数目 1
杆件数目: 1
荷载工况数目 2
荷载组合数目 2
总重量 0,840 t
翘曲区域尺寸 0.091 x 0.091 x 2.146 m
软件版本 5.23.02
分享
2024-05-30
021548
  • RFEM 5
  • 附加模块RF-CONCRETE 5
  • 混凝土结构
    • Eurocode 2
优化RF-CONCRETE杆件矩形截面
用于
  • 设置 RF-CONCRETE Members 在 RFEM 5 中设计混凝土柱
分享
2024-05-30
021549
  • RFEM 5
  • 附加模块RF-CONCRETE 5
  • 混凝土结构
    • Eurocode 2
由 RF-CONCRETE Members 得出需要的配筋
用于
  • 设置 RF-CONCRETE Members 在 RFEM 5 中设计混凝土柱
分享
2024-05-30
021550
  • RFEM 5
  • 附加模块RF-CONCRETE 5
  • 混凝土结构
    • Eurocode 2
由 RF-CONCRETE Members 得出实配钢筋
用于
  • 设置 RF-CONCRETE Members 在 RFEM 5 中设计混凝土柱
分享
2024-05-30
021551
  • RFEM 5
  • 附加模块RF-CONCRETE 5
  • 混凝土结构
    • Eurocode 2
柱
用于
  • 设置 RF-CONCRETE Members 在 RFEM 5 中设计混凝土柱
3D 模型
更多关于 3D 模型
  • 独立柱:自动计算钢筋
详细说明
节点数目: 2
线的数目 1
杆件数目: 1
荷载工况数目 2
荷载组合数目 2
总重量 0,840 t
翘曲区域尺寸 0.091 x 0.091 x 2.146 m
软件版本 5.23.02
分享