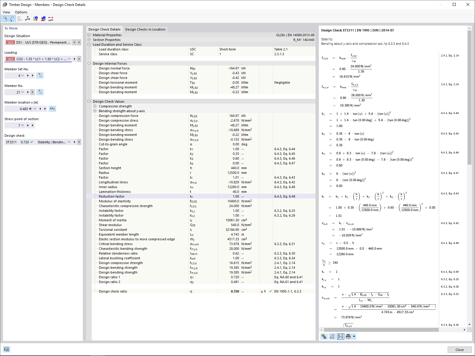
杆件 -设计详细信息
杆件 -设计详细信息
2024-05-30
022962
  • RFEM 6 的木结构设计模块
  • 木结构

杆件 -设计详细信息

用于
  • 木结构设计模块
分享