1106x
002172
2021-09-08

木结构设计模块

与附加模块 RF-/TIMBER Pro (RFEM 5/RSTAB 8) 相比,在 RFEM 6/RSTAB 9 的木结构设计模块中增加了以下新功能:

  • 除了中国规范 GB 50005 外,还集成了其他国际规范(欧洲规范 5、美国规范 ANSI/AWC NDS、加拿大规范 CSA O86、瑞士规范 SIA 265)
  • 横纹抗压设计(支座压力)
  • 实现确定弯扭屈曲临界弯矩的特征值求解器(仅 EC 5)
  • 定义常温设计和防火设计的不同有效长度
  • 通过单元应力(FEA)评估应力
  • 优化了楔形杆件的稳定性分析
  • 统一欧洲规范所有国家附录的材料(材料库中现在只有一个 EN 规范)
  • 直接在渲染中显示截面的面积折减
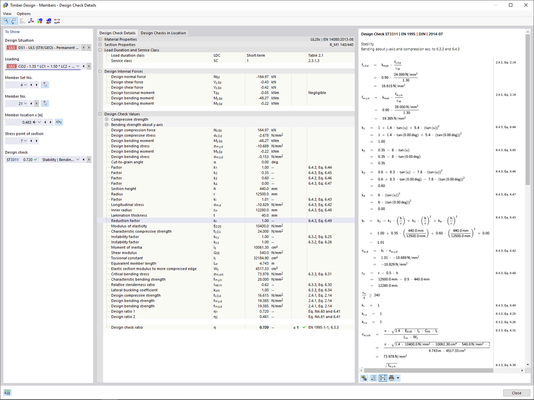
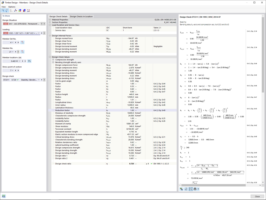
  • 输出设计验算中所使用的公式(包括规范中的公式)


;