常见问题FAQ 005114 | 如何在RFEM和RSTAB中使用加载向导打开RWIND?
常见问题FAQ 005114 | 如何在RFEM和RSTAB中使用加载向导打开RWIND?
2024-05-30
025316
  • RSTAB 9
  • RFEM 6
  • 风洞模拟 & 风荷载定义
    • Eurocode 0

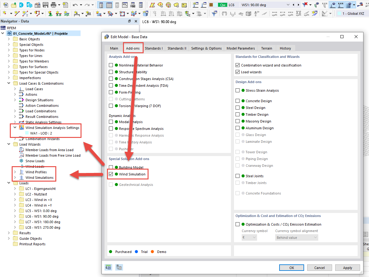
常见问题FAQ 005114 | 在RFEM 6或RSTAB 9中打开RWIND

常见问题FAQ 005114 | 如何在RFEM和RSTAB中使用加载向导打开RWIND?

用于
  • 在RFEM 6或RSTAB 9中打开RWIND
分享