1839x
005114
2021-10-21

在RFEM 6或RSTAB 9中打开RWIND

如何使用RFEM和RSTAB中的荷载向导打开RWIND?


回复:

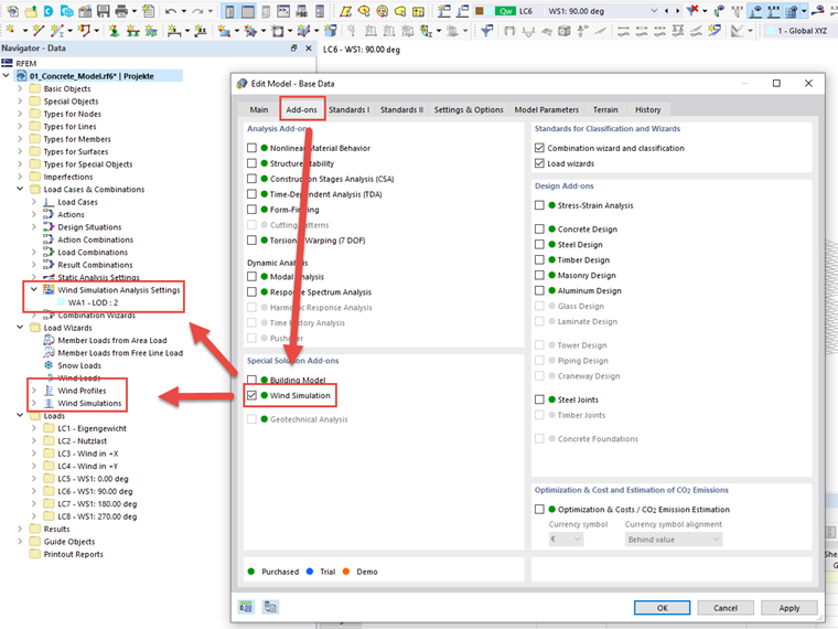
为了确保 RWIND 出现在 RFEM 6 或 RSTAB 9 的荷载向导中,首先需要在模型基本数据中的模块选项卡中激活该模块。

Anschließend kann die Eingabe in den Windsimulations-Einstellungen unter den "Lastfälle und Kombinationen" sowie Einstellungen zum Windprofil sowie zu den zu generierenden Lastfällen im Lastassistenten erfolgen.


作者

Baumgärtel 先生为 Dlubal 软件的客户提供技术支持。

链接


;