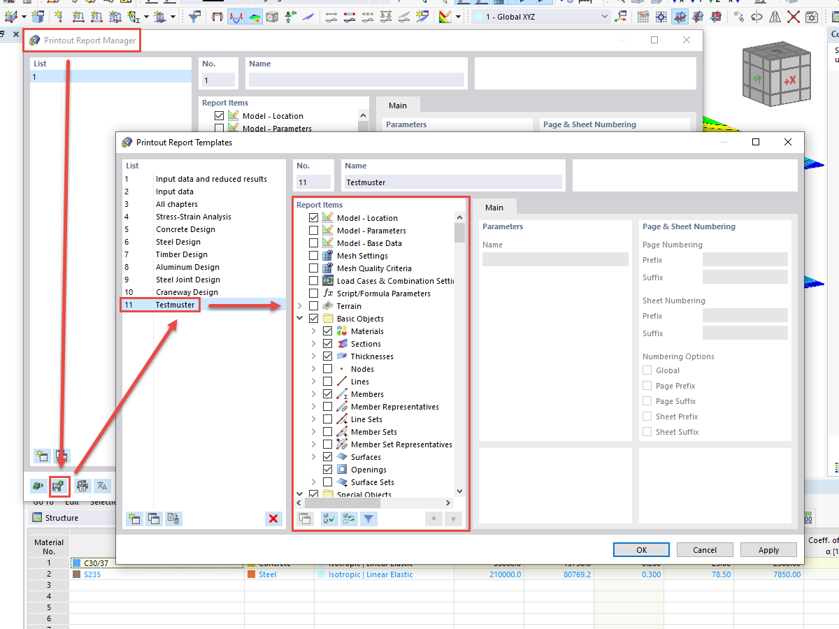
RFEM 6 和 RSTAB 9 中如何创建标准化的输出报告并在其他计算机上作为模板保存?
RFEM 6 和 RSTAB 9 中如何创建标准化的输出报告并在其他计算机上作为模板保存?
2024-11-21
025494
  • RFEM 6
  • RSTAB 9

FAQ 005119 | 输出协议示例

RFEM 6 和 RSTAB 9 中如何创建标准化的输出报告并在其他计算机上作为模板保存?

  • 输出日志
  • 样本
  • 模板
  • 协议
  • 输出
  • 输出日志-样本
用于
  • 打印输出模板
分享