1787x
005119
2021-10-26

打印输出模板

如何在 RFEM 6 和 RSTAB 9 中创建标准化的计算书并作为模板保存在其他计算机上?


回复:

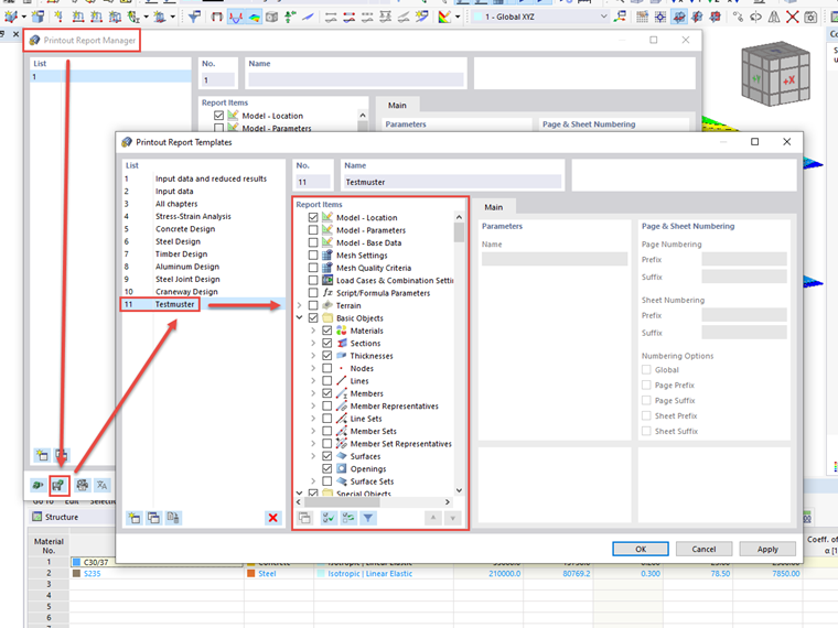
可以通过报告管理器创建新的模板:

为此,请在“报告管理器”对话框的左下角单击“另存为模板”按钮。随后将打开“报告模板”对话框,可以在其中编辑所有模板的报告元素。也可以删除用户创建的单个模板。

报告模板保存在文件“report_templatesV2.bin”中。可以根据RSTAB 或 RFEM 的版本在数据文件夹中找到:

  • C:\Users\用户\AppData\Local\Dlubal\RSTAB_9.01\configs
  • C:\Users\用户\AppData\Local\Dlubal\RFEM6_6.01\configs

现在复制该文件并在目标计算机上进行替换。


作者

Baumgärtel 先生为 Dlubal 软件的客户提供技术支持。



;