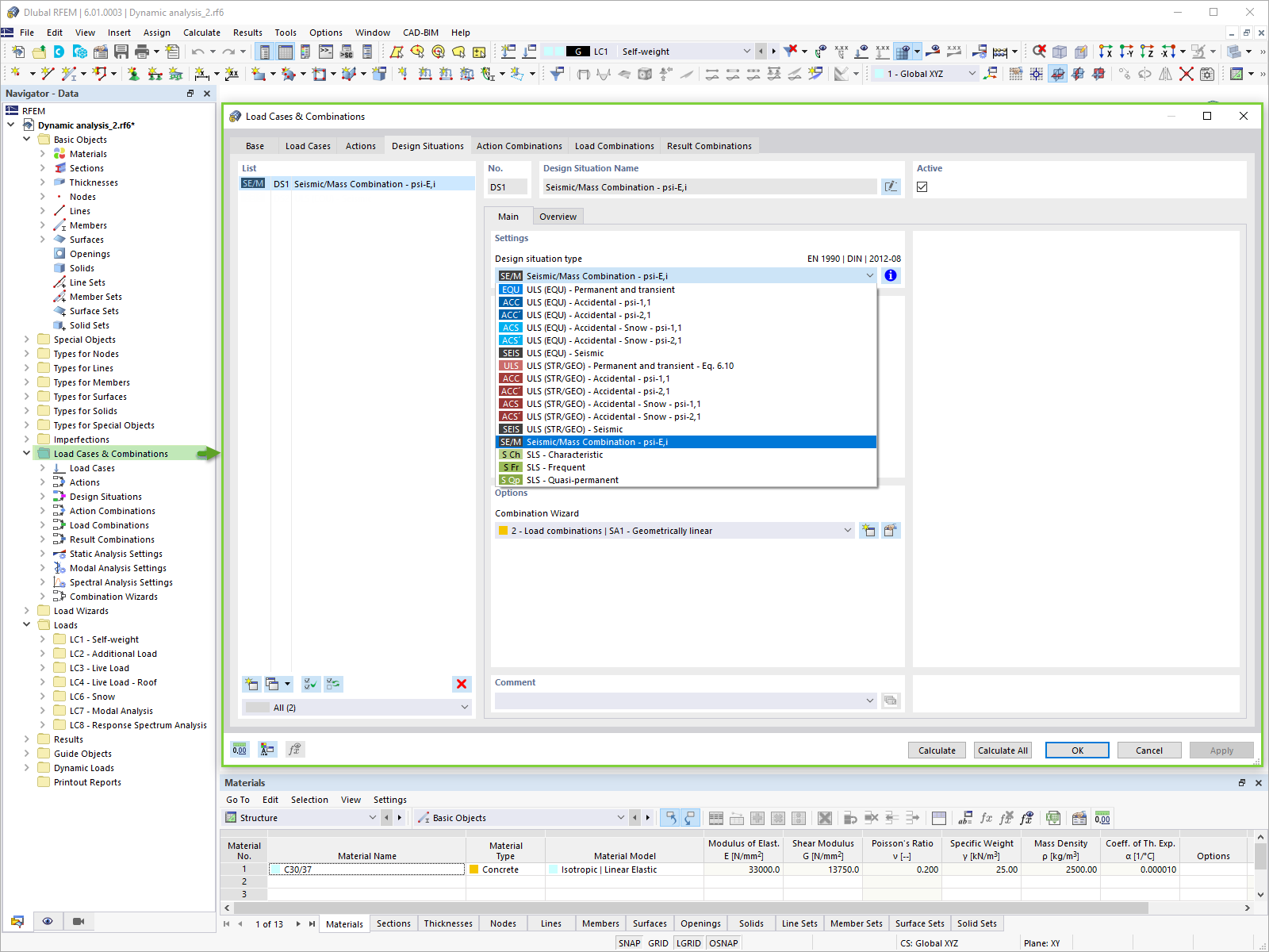
质量组合用于振型分析
质量组合用于振型分析
2024-05-30
025720
  • RFEM 6

质量组合用于振型分析

用于
  • RFEM 6 中的抗震分析
分享