8900x
001721
2021-11-12

RFEM 6 中的抗震分析

在 RFEM 6 中可以使用模态分析和反应谱分析模块进行地震分析。 在 RFEM 6 中 抗震分析的一般概念是基于分别建立模态分析和反应谱分析的荷载工况。 这些分析的标准组是在模型基础数据的标准 II 选项卡中设置的。

模态分析

在地震分析时第一个定义的是地震荷载工况。 计算自振型的固有振动值,包括自振频率、振型、模态质量和有效模态质量系数。

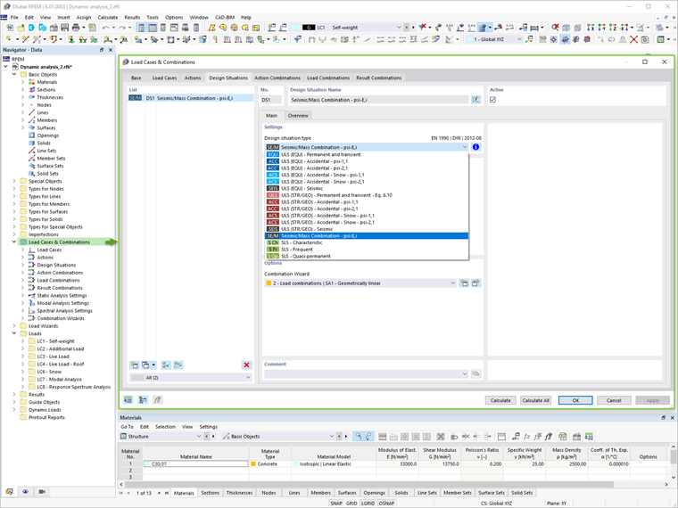
在 RFEM 6 中激活组合向导选项后,程序会自动生成质量组合(图 1)。 然后可以定义类型为“地震/质量组合”的设计状况(图2)。 由此得到一个荷载组合,该组合可以用于模态分析的输入(图3),



特征值问题的求解方法、质量矩阵的类型和质量转换的类型都可以在模态分析设置中轻松调整(图 4)。 此外,用户可以直接设置振型的数量,或者在结构自动设置,直至达到指定的最大自振频率。 忽略质量选项也可以在模态分析的设置中找到。

反应谱分析

定义了模态分析类型的荷载工况后,可以为反应谱分析类型创建一个新的荷载工况。 此时可以导入相关荷载工况的模态分析文件(图5)。

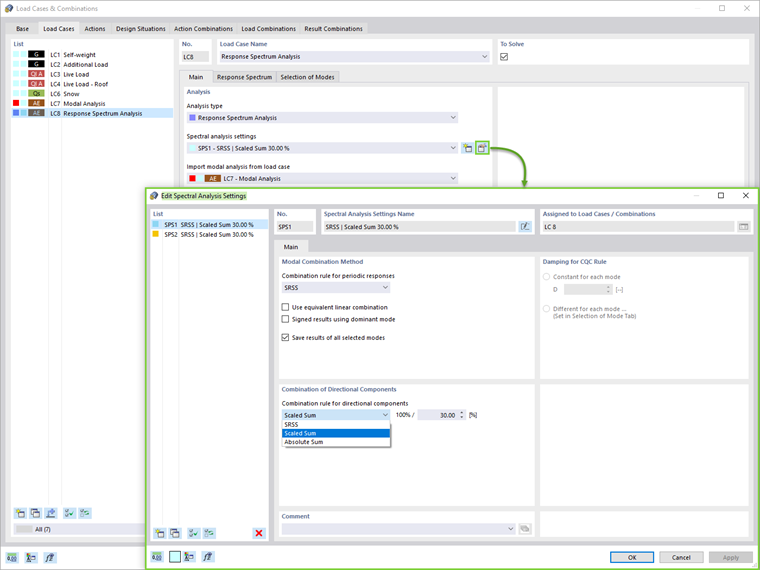
方向分量的组合'规则(比例总和或绝对总和)可以在反应谱分析设置中进行定义(图 6)。 偶然扭转也可以通过偏心和计算长度来考虑。


接下来如图 7 所示指定反应谱。 X、Y 和 Z 方向的反应谱可以由用户定义,也可以通过模型“基本数据”中的加速度时间曲线或反应谱生成。 在该荷载工况中,可以在相关选项卡中选择振型。

除了固有周期和加速度外,还会显示有效质量系数。 如图 8 所示,用户可以在该对话框中设置振型有效质量系数的准则并筛选振型。


结果

通过导航器的结果选项卡,可以直接显示每个方向上的反应谱分析的结果以及结果包络(图 9)。 更详细的计算结果可以查看表格。

最后,反应谱分析可以与其他荷载组合成一个结果组合,用于设计目的。 通过在荷载工况和组合基本数据中选择自动生成结果组合的选项(图1),

因此,用户唯一需要做的是创建设计状况为 ULS (STR/GEO) – 地震类型,并在组合向导中选择结果组合,如图 10 所示。 这样,程序会自动创建最大地震荷载的结果组合,用于结构设计(图11)。

如果勾选子结果选项,则荷载工况可以分配到图12所示的结果组合中。



结束语

在 RFEM 6 中可以使用模态分析和反应谱分析模块进行地震动力学分析。 首先,需要一个模态分析类型的荷载工况来得到固有振动值。

用户可以使用组合向导自动生成质量组合。 该荷载工况然后被导入到反应谱分析荷载工况中,在该工况中可以分配反应谱并选择感兴趣的振型。

完成反应谱分析并得出结果后,下一步工作是为设计定义结果组合。 在 RFEM 6 中可以全自动生成相关的结果组合。 计算结果可以用于构件设计。


作者

Kirove 女士的职责是撰写技术文章并为 Dlubal 软件的客户提供技术支持。

链接


;