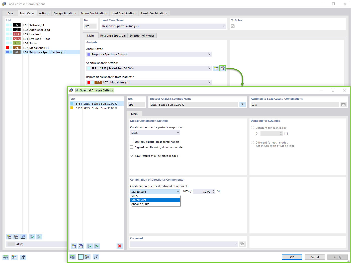
反应谱分析设置
反应谱分析设置
2024-05-30
025724
  • RFEM 6

反应谱分析设置

用于
  • RFEM 6 中的抗震分析
分享