木结构设计 - 杆件 - 设计细节
木结构设计 - 杆件 - 设计细节
2024-05-30
027441
  • RFEM 6
  • RSTAB 9
  • RFEM 6 的木结构设计模块
    • RSTAB 9木结构设计

木结构设计 - 杆件 - 设计细节

用于
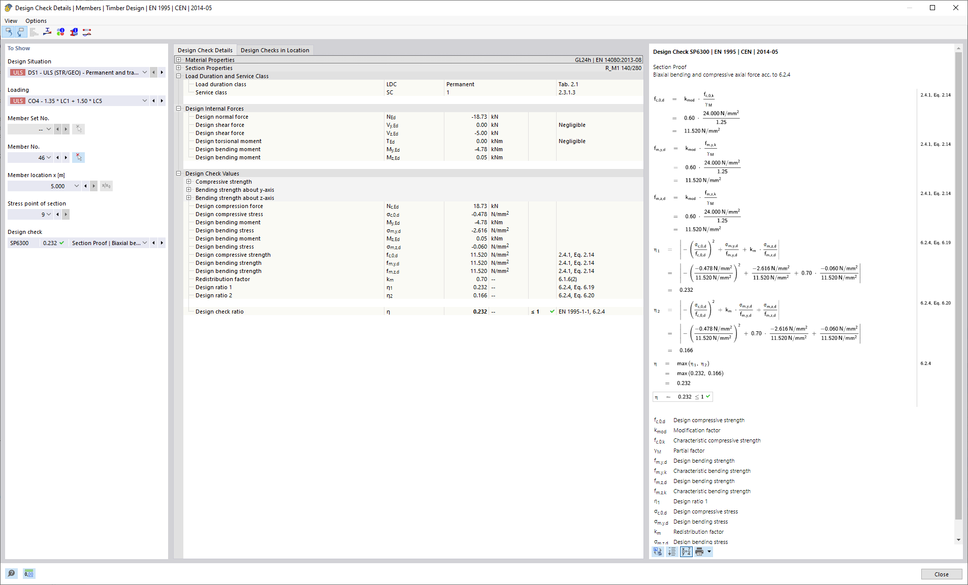
  • 木结构设计 | 详细的设计验算文档
分享