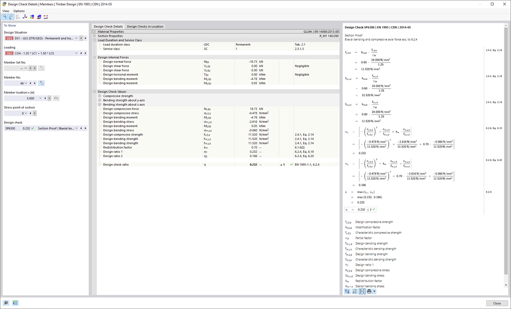
德儒巴软件让一切变得更简单。 用户可以一目了然查看按设计规范进行的所有设计验算。 可以为每个设计验算确定设计标准。 此外,程序还可以显示设计验算细节,其中输入值、中间结果和最终结果以结构化的方式排列。 用户可以在信息窗口中查看详细的计算过程以及所有采用的公式、规范和结果。
;
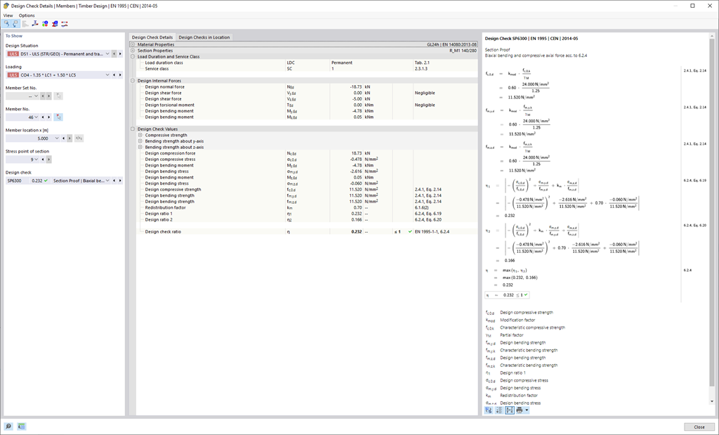
德儒巴软件让一切变得更简单。 用户可以一目了然查看按设计规范进行的所有设计验算。 可以为每个设计验算确定设计标准。 此外,程序还可以显示设计验算细节,其中输入值、中间结果和最终结果以结构化的方式排列。 用户可以在信息窗口中查看详细的计算过程以及所有采用的公式、规范和结果。