常见问题 005208 | 如何使用我自己选择的荷载组合来创建用户自定义设计状况?
常见问题 005208 | 如何使用我自己选择的荷载组合来创建用户自定义设计状况?
2024-05-30
028723
  • RFEM 6
  • 钢结构
  • 结构分析与设计

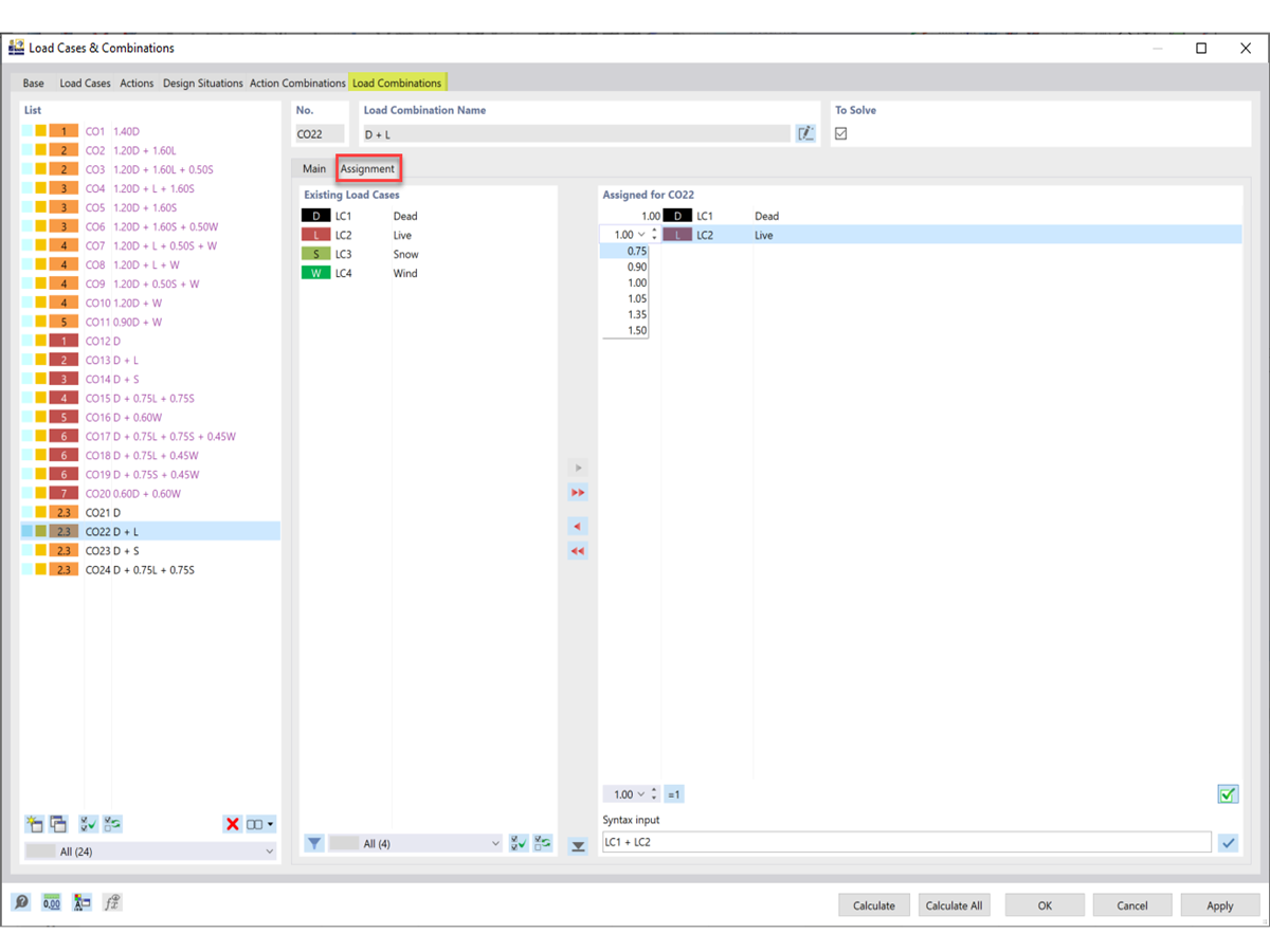
调整荷载工况和系数

常见问题 005208 | 如何使用我自己选择的荷载组合来创建用户自定义设计状况?

  • 设计状况
  • 荷载组合
  • 用户自定义
  • 钢结构设计
用于
  • 用户自定义设计状况
分享