1330x
005208
2022-02-08

用户自定义设计状况

如何使用自己选择的荷载组合创建用户自定义设计状况?


回复:
  1. 在“新建设计状况”下拉菜单中选择“新建设计状况” ,然后编辑设计状况名称。 Clear the Combination Wizard option by selecting “- -” in the drop-down menu (Image 01).
  2. In the Load Combinations tab, copy the selected load combination(s) and assign the newly created user-defined design situation (Image 02).
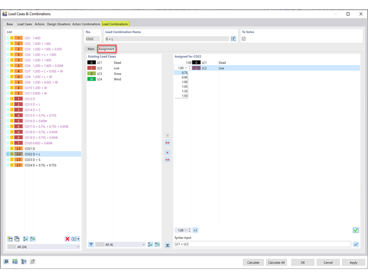
  3. In the Assignment tab, the load cases and factors may be adjusted for the assigned CO (Image 03).

作者

Cisca 负责北美市场的客户培训、技术支持和持续的程序开发。



;