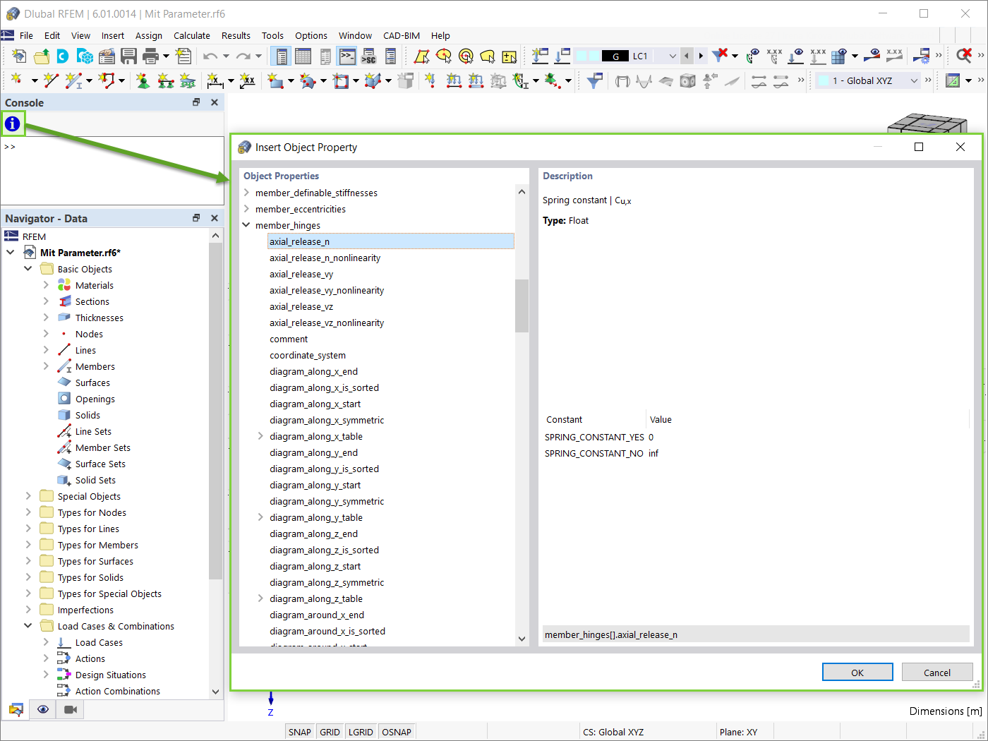
对象属性
对象属性
2024-05-30
028851
  • RFEM 6

对象属性

  • 块
  • 脚本
  • JavaScript
用于
  • RFEM 6 中的动态块(使用 JavaScript)
分享