设计验算详细信息
设计验算详细信息
2024-05-30
029104
  • RFEM 6
  • Eurocode 9

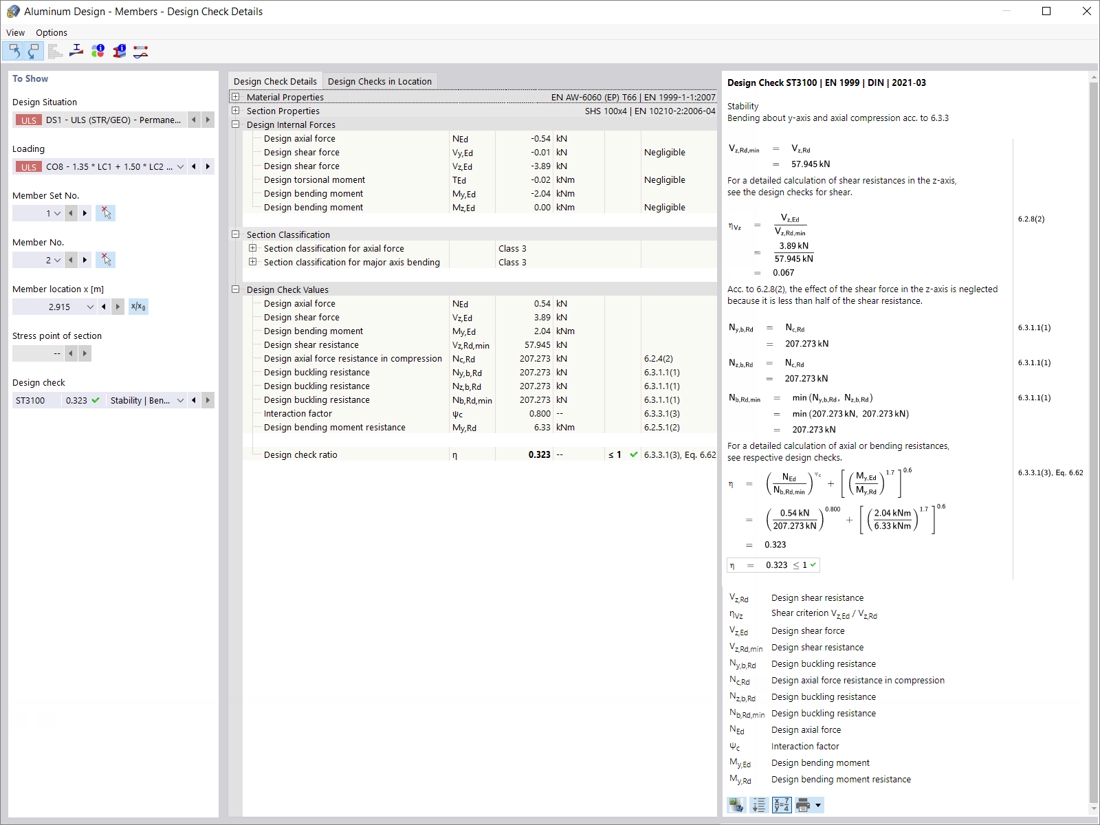
设计验算详细信息

  • 设计验算详细信息
  • 铝合金设计
  • 结果
用于
  • 根据欧洲规范 9 在 RFEM 6 中设计铝合金结构
分享