4641x
001690
2022-02-18

根据欧洲规范 9 在 RFEM 6 中设计铝合金结构

RFEM 6 提供了“铝材设计”模块,可以按照欧洲规范 9 对铝杆件进行承载能力极限状态和正常使用极限状态设计。 除此之外,您还可以按照 ADM 2020(美国规范)进行设计。

基本数据窗口的模块选项卡中可以激活Aluminium Design模块,并且在标准I选项卡中设置首选规范,如图1和2所示。


您可以使用 RFEM 6 材料库中的相关材料对铝合金结构进行建模。 您还可以定义材料并将其添加到材料库中。 但是需要注意的是,在材料、荷载和结果组合中输入的数据要符合规范。 按照欧洲规范进行设计验算时,应当考虑以下文件:

  1. 从结构设计基础(欧洲规范 0)中获取荷载分项系数及其组合规则
  2. 结构作用(欧洲规范 1),考虑与待设计的结构和建筑物相关的荷载
  3. 选择铝合金结构设计规范(欧洲规范 9),

RFEM 可以根据规范自动、手动或手动创建荷载和结果组合。 无论哪种方式,您都可以使用 RFEM 中的常见荷载施加程序。

设计属性

一旦完成了结构建模、施加荷载以及创建了荷载和结果组合,接下来就必须激活要设计的杆件或杆件集的设计属性(图3)。 这将允许您定义设计程序所需的铝合金结构设计的设计类型、设计配置和设计支座。 这同样适用于通过代表设计的杆件或杆件集。

设计类型

铝合金结构设计类型包括定义有效长度、局部截面折减(仅在受拉设计中考虑)、应力蒙皮和转动约束(图 4)。 要确定失稳的临界荷载,需要定义屈曲长度。 为感兴趣的对象分配屈曲长度后,该设置和有效长度将被考虑在稳定性分析中。 在设计中可以通过在相关窗口中指定局部杆件截面折减来考虑与对象相关的局部截面弱化(例如螺钉孔)。

用户还可以在杆件上定义压型钢板、支撑或应力蒙皮刚度(Sprov )。 同样,可以通过选择刚度类型“连续”、“离散”或“手动”对整根或多杆件施加杆件转动约束,并在计算屈曲弯扭临界弯矩时将其考虑在内。或弯扭屈曲的临界荷载系数。

设计配置

您可以通过编辑杆件窗口或铝合金结构设计表的输入数据访问设计配置。 一个设计配置中的设置适用于所有分配了该配置的对象。 如果没有给待设计的对象分配设计配置,那么不会对该对象进行承载能力极限状态或正常使用设计。

欧洲规范建议对两种极限状态进行计算: 和正常使用极限状态。 前者是指为避免结构倒塌和破坏而对结构进行安全验算,后者是指对结构正常使用的某些要求。 这包括对铝合金结构的挠度要求,在某些情况下还包括振动要求。 因为铝合金的弹性模量较低,所以这个极限状态通常是铝合金结构的临界设计状况。

承载能力极限状态设计配置

您可以通过定义影响铝合金结构设计的各种设置来创建承载能力极限状态配置(图 5)。 例如,您可以定义是否除了截面验算之外还进行稳定性验算。 然后点击特殊情况的极限值选项,通过它可以忽略某些对结构承载力不重要的内力。 如果不使用该选项,则可能会导致无法进行特定的设计或使用更不利的相关性公式。

根据您选择的设计规范,在承载能力极限状态下还可以使用其他选项,例如激活弹性截面设计,形状系数和相互作用公式中的指数的替代值,或对局部屈曲或剪切屈曲设计的进一步详细设置。配置。 对于欧洲设计规范 EN 1999 的相关系数可以根据所选的国家附录窗口的规范参数窗口中进行调整。

正常使用极限状态设计配置

您可以根据挠度极限值创建正常使用极限状态配置,然后在设计中进行检查(图 6)。 这些限制与杆件参照长度有关,而杆件参照长度是根据在设计支座和挠度选项卡中定义的设计支座来确定的。 也就是说,图 7 中显示的设计支座和挠度窗口用于定义铝合金结构正常使用极限状态设计的边界条件。


全局设置

点击图 8 中的全局设置图标可以访问 aluminum design 的全局设置。 不受设计规范的约束,但标准值可以不同。 通过点击恢复默认按钮,对话框中的设置将根据所选的设计规范恢复为默认设置。

铝合金结构设计的附加选项

RFEM 6 提供了更多影响铝合金结构设计的选项。 例如,您可以为杆件指定其他类型(例如杆件偏心或杆件铰),如图 9 所示。 此外,还可以考虑设置杆件横向加劲肋,以便对易于屈曲的杆件区域进行加固。 用户可以在计算远光荷载时使用这类荷载作用位置。

计算

在开始设计之前,请注意检查“铝合金结构设计”模块的输入数据。 默认设置例如在设计中考虑所有设计状况。 通过取消勾选“待设计”复选框,可以停用铝合金结构设计的设计状况,这样就不会对这种设计状况进行验算。

在铝合金设计模块中,该选项与设计状况设置中的选项是同步的,如图10所示。 软件不能单独设计荷载工况、荷载组合或结果组合。 那么用户必须将这些组合分配给一个设计状况。

同样,模型中存在的所有对象类型都会列在“铝合金结构设计”表格中(图 11)。 勾选“全部设计”后,程序会同时选择所有可用的对象进行设计。 或者,您可以通过取消勾选“全部设计”并输入对象编号或以图形方式选择感兴趣的对象,来手动指定哪些对象需要设计中的/从设计中删除。

不同材料的杆件(例如混凝土或木头)或截面不适合铝合金结构的杆件(例如厚壁厚壁厚壁厚壁截面)会被自动识别并从设计中排除。 此外,铝合金结构设计模块不考虑铝合金结构的面。可以使用应力-应变分析模块进行分析。

要运行 Aluminium Design 模块,请在输入表(图 11)中选择显示结果按钮,或者在“计算”对话框中选择 Aluminium Design 的计算功能。 开始计算后,程序会显示计算进度、计算步骤和当前正在进行的计算。

结果

计算完成后,结果表中会显示主导作用的结果以及杆件或杆件集的利用率。 另外可以在导航器中选择结果选项卡,以图形方式显示“Aluminium Design”模块的计算结果。 如果在验算过程中出现警告、错误,或者不满足验算的准则,那么在表格的概况下就会显示出来。

除了这些结果外,还可以对杆件或多杆件进行长细比验算。 显示的长细比由屈曲长度与回转半径的比值计算得出,另一方面基于全局设置中的极限值。

因为屈曲承载力是通过稳定性验算计算的,所以长细比不是真正的设计,也不会包含在默认结果表中。 因此,要进行这些检查,必须要在结果表管理器中激活长细比结果表,可以通过图 12 中指示的图标。

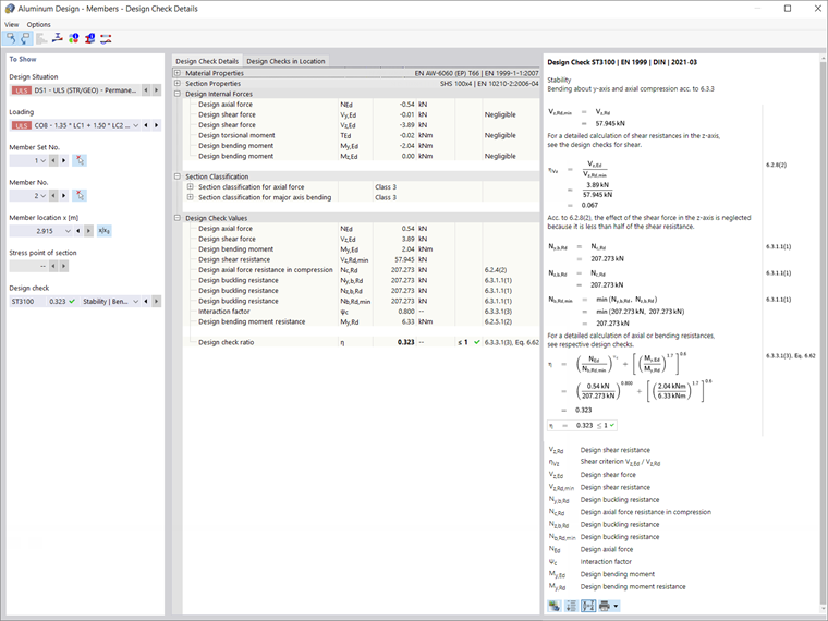
用户可以双击每种设计验算的类型,或使用详细设计验算图标,查看每种设计验算的详细设计验算。 得出详细计算结果的结果文件,用户可以通过使用该功能可以查询详细的计算结果和详细的审核情况。

结束语

使用 RFEM 6 中的铝合金结构设计模块,可以根据欧盟 EN 1999-1-1:2013-12(欧洲规范 9)和美国 ADM 2020 对铝合金杆件进行承载能力极限状态和正常使用极限状态设计。 材料、荷载以及荷载和结果组合中定义的数据按照国家规范和规范执行。

用户可以在 RFEM 中按照程序定义荷载,或者在杆件设计属性对话框中定义设计所需的数据。 定义完设计属性后,就可以开始设计,计算结果将以表格和图形的形式显示。


作者

Kirove 女士的职责是撰写技术文章并为 Dlubal 软件的客户提供技术支持。

链接


;