计算书管理器
计算书管理器
2022-03-11
030081
  • RFEM 6
  • 钢结构
  • 钢结构节点连接
    • Eurocode 3

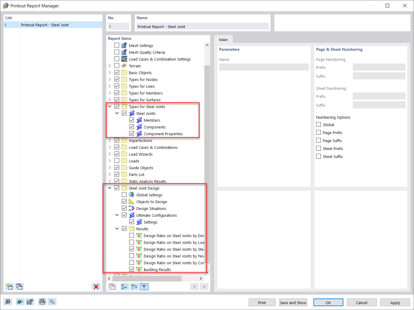
计算书管理器

  • 计算书
  • 计算书管理器
用于
  • 在 RFEM 6 中评估和记录钢结构节点分析结果
分享