3055x
001698
2022-03-14

在 RFEM 6 中评估和记录钢结构节点分析结果

使用 RFEM 6 钢结构节点模块的优势在于,您可以使用有限元模型对钢结构节点进行分析,并且可以在后台完全自动进行建模。 可以通过手动定义构件或使用库中可用的模板来输入控制建模的钢结构节点组件。 后一种方法包含在之前的知识库文章“使用库定义钢结构节点组件”中。 关于钢结构节点设计参数的定义请参见知识库文章“在 RFEM 6 中设计钢结构节点”。

现在已经按照前面几篇文章中讨论的那样定义了钢结构节点和相关的设计参数,那么可以通过点击钢结构节点表中的“显示结果”按钮或工具栏中的“钢结构节点设计”选项来运行计算,如图 1 所示。

应力-应变分析结果

计算完成后,结果将会被输出到 RFEM 的工作窗口和钢结构节点设计表格中。 图2显示了应力-应变分析的结果,可以按荷载、节点、节点或组件显示利用率。 用户可以通过该图标查看详细的设计验算。

图3显示了设计验算示例。 得出详细计算结果的结果文件,用户可以通过使用该功能可以查询详细的计算结果和详细的审核情况。 使用图标中的“打印图形到打印报告”,可以将验算公式和标准引用直接导出到打印报告中。

接下来,可以在设计验算详细窗口(见图 3)或钢节点设计表格中显示钢节点的结果。 如果出现图 4 中的结果,可以通过按照各个组件进行筛选,也就是说,您可以只显示您感兴趣的部分的结果。 可以在该窗口的“要显示”部分中实现。

稳定性分析结果

如果在承载能力极限状态下的设计参数中选择了屈曲分析,则可以检查失稳是否与连接构件相关(需要 RFEM 6/RSTAB 9 的结构稳定性模块)。

因此,将为连接模型计算所有分析的荷载组合的临界荷载系数和选定数量的振型,并在“钢节点设计”表格中给出(图5)。 将最小临界荷载系数与欧洲规范 EN 1993-1[1] 中的极限值 15 或用户自定义的值进行比较。 关于这些设置的定义可以在知识库文章的图7中找到: RFEM 6 钢结构节点设计 .

可以通过“钢结构节点结果”以图形方式显示相应的振型,如图 6 所示。 需要强调的是,进行稳定性分析时采用的是面模型,以便识别局部屈曲形状。 对于分析的模型(包括结果),也可以通过点击图片中的模型另存为图标,将其保存为单独的模型文件。 该模型如图 7 所示。


记录输入数据和结果

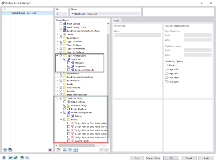
在 RFEM 6 中分析钢结构节点的所有输入数据和结果都可以打印为多语言报告。 打印报告的范围可以通过筛选条件进行自定义,其中包括与钢结构节点设计相关的项目,如图 8 所示。 通过这种方式,您可以在打印报告中记录所有与杆件和构件有关的数据和构件的属性,以及设计和分析结果(图9)。


您还可以如图 3 所示,在计算书中添加具体的设计验算细节。 此外,您还可以通过“文件 → 将图形打印到打印报告”将包含结果的工作窗口的图形直接导出到打印报告中(图 10)。

也可以使用“在图形中定义区域”功能,通过窗口选择在图形中选择图像内容。 然后,可以在质量、大小、显示设置等方面调整这些打印图形。 如果您对钢结构节点的多个图形感兴趣,可以使用 RFEM 6 中的“多张打印”功能。



作者

Kirove 女士的职责是撰写技术文章并为 Dlubal 软件的客户提供技术支持。

链接
参考


;