整个模型的整体变形
  • 3D 查看器
  • 3D Viewer | Babylon
  • 虚拟现实
整个模型的基本内力
  • 3D 查看器
  • 3D Viewer | Babylon
  • 虚拟现实
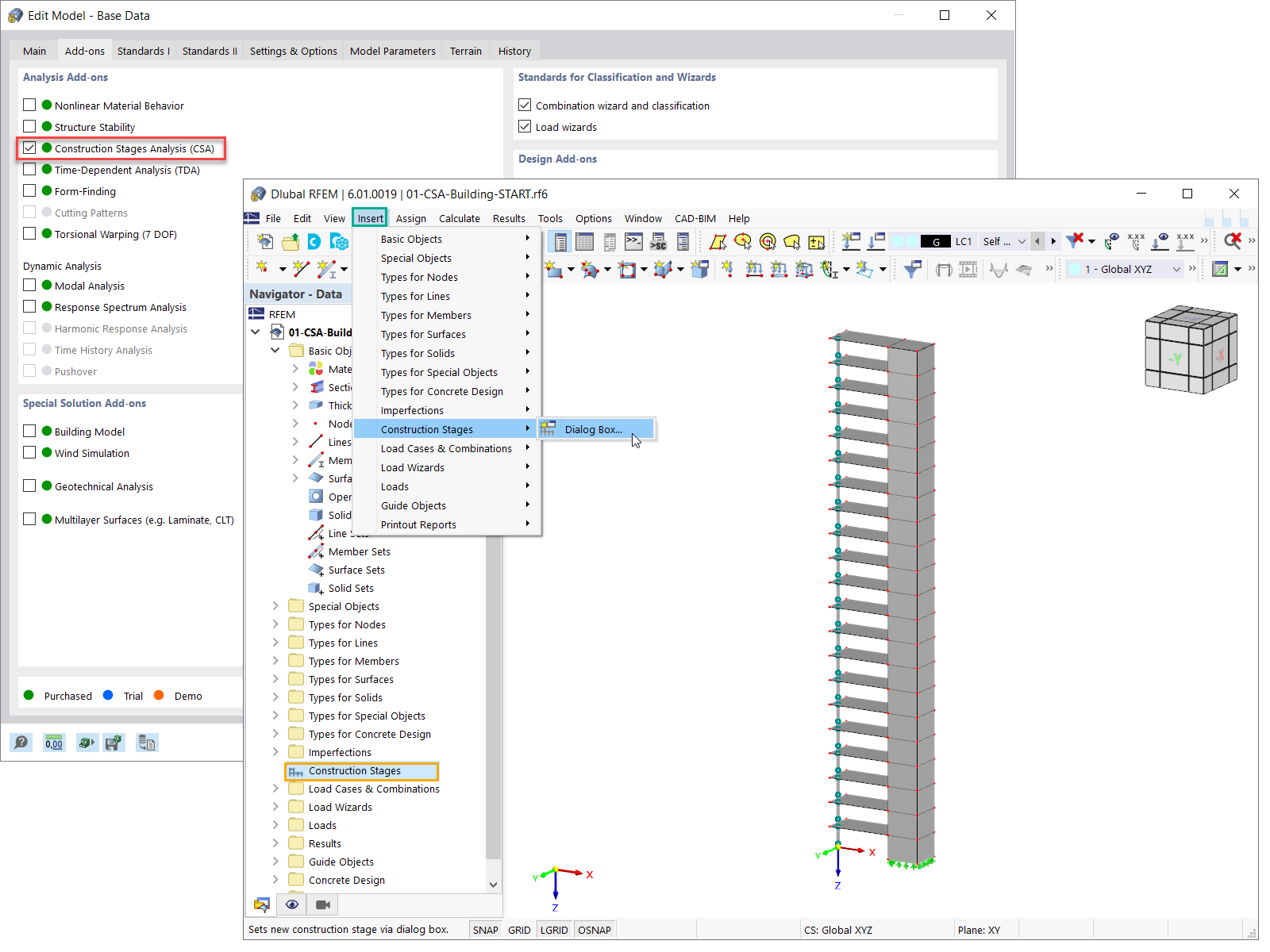
激活施工阶段分析模块(CSA)
  • 3D 查看器
  • 3D Viewer | Babylon
  • 虚拟现实
“施工阶段”对话框
在当前施工阶段添加面
  • 3D 查看器
  • 3D Viewer | Babylon
  • 虚拟现实
在当前施工阶段中激活的面
  • 3D 查看器
  • 3D Viewer | Babylon
  • 虚拟现实
分配面
  • 3D 查看器
  • 3D Viewer | Babylon
  • 虚拟现实
整个模型的整体变形
整个模型的基本内力
激活施工阶段分析模块(CSA)
“施工阶段”对话框
在当前施工阶段添加面
在当前施工阶段中激活的面
分配面
2022-03-17
030251
  • RFEM 6
  • 混凝土结构
  • 结构分析与设计

整个模型的整体变形

  • 施工过程
  • 施工阶段
用于
  • 在建模中定义施工阶段
3D 模型
更多关于 3D 模型
  • 多层钢筋混凝土建筑
详细说明
节点数目: 152
线的数目 277
杆件数目: 21
面的数目: 126
实体数目 0
荷载工况数目 2
荷载组合数目 0
结果组合数目 0
总重量 1518,300 t
翘曲区域尺寸 12.000 x 63.000 x 4.000 m
分享
2022-03-17
030252
  • RFEM 6
  • 混凝土结构
  • 结构分析与设计
整个模型的基本内力
  • 施工阶段
  • 施工过程
用于
  • 在建模中定义施工阶段
3D 模型
更多关于 3D 模型
  • 多层钢筋混凝土建筑
详细说明
节点数目: 152
线的数目 277
杆件数目: 21
面的数目: 126
实体数目 0
荷载工况数目 2
荷载组合数目 0
结果组合数目 0
总重量 1518,300 t
翘曲区域尺寸 12.000 x 63.000 x 4.000 m
分享
2022-03-17
030253
  • RFEM 6
  • 钢结构
  • 结构分析与设计
激活施工阶段分析模块(CSA)
  • 施工阶段分析
  • 施工过程
用于
  • 在建模中定义施工阶段
3D 模型
更多关于 3D 模型
  • 多层钢筋混凝土建筑
详细说明
节点数目: 152
线的数目 277
杆件数目: 21
面的数目: 126
实体数目 0
荷载工况数目 2
荷载组合数目 0
结果组合数目 0
总重量 1518,300 t
翘曲区域尺寸 12.000 x 63.000 x 4.000 m
分享
2022-03-17
030254
  • RFEM 6
  • 混凝土结构
  • 结构分析与设计
“施工阶段”对话框
  • 施工阶段
  • 施工过程
用于
  • 在建模中定义施工阶段
分享
2022-03-17
030256
  • RFEM 6
  • 混凝土结构
  • 结构分析与设计
在当前施工阶段添加面
  • 施工阶段分析
  • 施工过程
用于
  • 在建模中定义施工阶段
3D 模型
更多关于 3D 模型
  • 多层钢筋混凝土建筑
详细说明
节点数目: 152
线的数目 277
杆件数目: 21
面的数目: 126
实体数目 0
荷载工况数目 2
荷载组合数目 0
结果组合数目 0
总重量 1518,300 t
翘曲区域尺寸 12.000 x 63.000 x 4.000 m
分享
2022-03-17
030259
  • RFEM 6
  • 混凝土结构
  • 结构分析与设计
在当前施工阶段中激活的面
  • 施工阶段
  • 施工过程
用于
  • 在建模中定义施工阶段
3D 模型
更多关于 3D 模型
  • 多层钢筋混凝土建筑
详细说明
节点数目: 152
线的数目 277
杆件数目: 21
面的数目: 126
实体数目 0
荷载工况数目 2
荷载组合数目 0
结果组合数目 0
总重量 1518,300 t
翘曲区域尺寸 12.000 x 63.000 x 4.000 m
分享
2022-03-17
030261
  • RFEM 6
  • 混凝土结构
  • 结构分析与设计
分配面
  • 施工阶段
  • 施工过程
用于
  • 在建模中定义施工阶段
3D 模型
更多关于 3D 模型
  • 多层钢筋混凝土建筑
详细说明
节点数目: 152
线的数目 277
杆件数目: 21
面的数目: 126
实体数目 0
荷载工况数目 2
荷载组合数目 0
结果组合数目 0
总重量 1518,300 t
翘曲区域尺寸 12.000 x 63.000 x 4.000 m
分享