2390x
001737
2022-03-17

在建模中定义施工阶段

使用“施工阶段分析(CSA)”模块,可以在 RFEM 6 中对杆件、面和实体结构进行设计时考虑与施工过程相关的特定施工阶段。 这一点很重要,因为建筑物不是一下子建成的,而是需要逐步将各个构件组合起来。 将结构构件和荷载添加到建筑物中的各个步骤称为施工阶段,此过程称为一个施工过程。

因此,在施工过程完成后即可得到结构的最终状态;所有施工阶段。 对于某些结构,施工过程(即所有各个施工阶段)的影响可能很大,必须加以考虑,以避免在计算中出现错误。 在“在 RFEM 6 中考虑施工阶段”的专题报告中可以找到关于持久混凝土分析模块的概述。

因为不同的结构部分与不同的施工阶段相关联,所以必须考虑在特定施工阶段这些构件的自重。 由于环境条件或施工方法,必须要考虑整个结构或者其各个部分承受的附加荷载。

在定义施工阶段时,必须一方面考虑模型变化,另一方面考虑荷载。 本文将重点介绍前者,关于后者将是即将发布的一篇专题文章。

实例

本文示例的结构有 21 层,每层在一个单独的施工阶段添加,整个结构包含 21 个连续的施工阶段。 在单个阶段中添加的结构元素是: 20 cm 厚的混凝土板,40 cm 厚的剪力核心筒和截面为 20x20 cm 的柱子。 层高为3m。 如果将该结构作为一个整体模型进行有限元计算(即不考虑各个施工阶段),将得到的内力和变形分别如图1和图2所示。


就变形而言,可以注意到板悬在内核上。 就内力而言,支座周围的弯矩逐渐增加,而从第一层到最后一个楼层,弯矩逐渐减小。 这是由于结构的刚度分布不同以及板悬挂在核心筒上造成的。

实际上,结构并不是一下子就建成的;也就是说,逐渐施加重量,并且变形和内力的结果与上述图像中显示的不同。 为此需要定义每个代表施工过程的施工阶段。

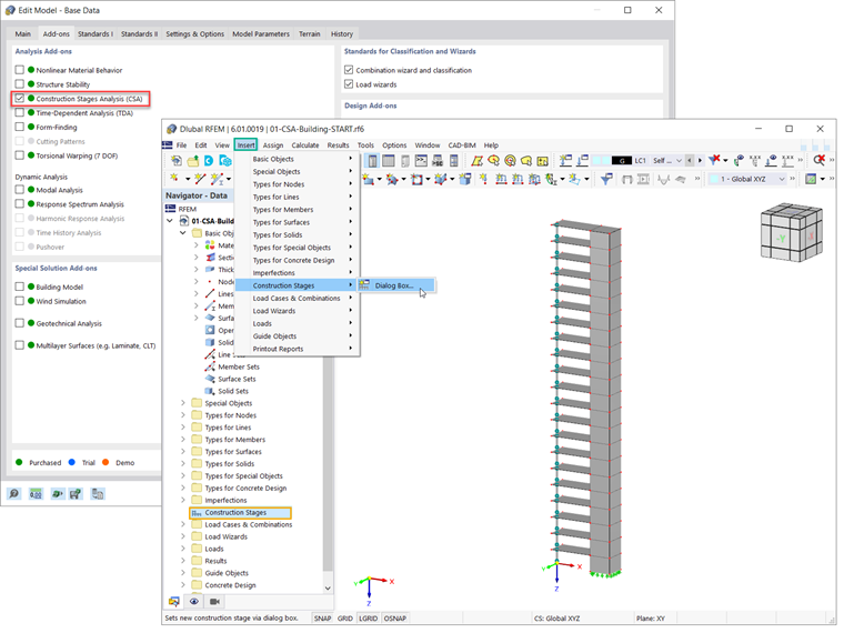
首先,应该在模型的基本数据中激活施工阶段分析(CSA)模块(图3)。 施工阶段将包含在导航器的数据中。 您也可以通过菜单栏(插入 → 施工阶段)来定义阶段。

要在 RFEM 6 中定义一个新的施工阶段,实际上,与之前定义的阶段相比,要做的更改。 这些更改可以与杆件、面、实体、线支座、节点支座、线铰、线焊连接、面接触或刚性连接相关联。

那些与感兴趣的施工阶段相关的参数可以在施工阶段对话框的基本选项卡中选择。 例如,在本示例中,为了定义结构的初始阶段,需要考虑杆件和面、节点和线支座(图 4)。

然后可以根据不同的施工阶段来添加或停用构件。 可以通过在图形中选择感兴趣的元素,或者在输入栏中输入编号(图 5)来完成。

在定义后面的施工阶段(例如坐标系 2)时,所选单元将添加到在之前的所选单元(即坐标系 1)中。 如图 6所示,在当前阶段它们都是激活的。

需要注意的是,一个单元不能分多步添加。 也就是说,在一个阶段中添加的单元不能再继续添加到另一个阶段中。 例如,面编号 11 是在第二个阶段添加的(见图 6),因此不能在随后的(第三个)阶段中被选择(图 7)。

在模型端定义施工阶段后,需要考虑与每个阶段相关的不同荷载。 我们将在下一篇知识库文章中对此进行讨论。


作者

Kirove 女士的职责是撰写技术文章并为 Dlubal 软件的客户提供技术支持。

链接


;