知识库文章 001733 | RFEM 6 中按照 ACI 318-19 进行钢筋混凝土柱设计
知识库文章 001733 | RFEM 6 中按照 ACI 318-19 进行钢筋混凝土柱设计
2024-05-30
030488

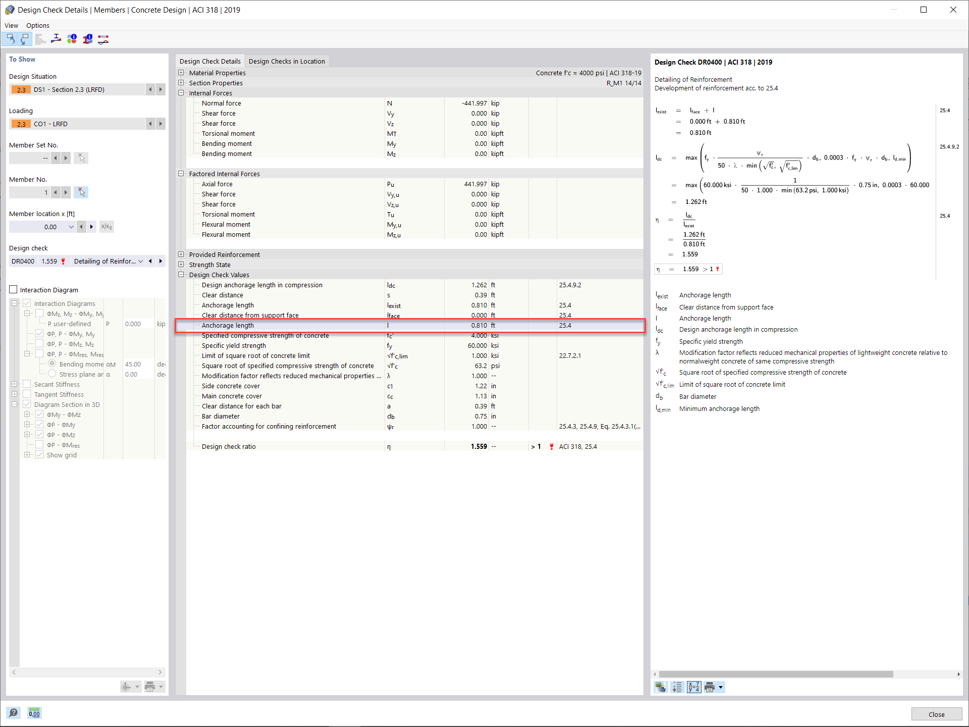
所需开发长度

知识库文章 001733 | RFEM 6 中按照 ACI 318-19 进行钢筋混凝土柱设计

用于
  • RFEM 6 按照 ACI 318-19 进行钢筋混凝土柱设计
分享