混凝土柱分析
本例题使用 ULS 设计方法和按照规范 ACI 318-19 设计的 LRFD 荷载组合,使其承受轴向活荷载 135 kips 和活荷载 [1] 01 混凝土材料的抗压强度 f'c = 4 ksi,钢筋的屈服强度 fy = 60 ksi。 钢筋配筋率初始设定为2%。
尺寸标注设计
首先必须计算截面的尺寸。 方形拉力柱被确定为受压控制,因为所有轴向荷载都严格受压。 根据表 21.2.2[1],强度折减系数 Φ 为 0.65。 在确定最大轴向强度时,请参考表 22.4.2 {%或#Refer [1]]],其 alpha 系数 (α) = 0.80。 现在可以计算设计荷载 Pu 。
135毫米 Pu = 1.2 (175毫米) + 1.6 (175毫米) = 442 kips
基于这些系数,Pu等于 442 kips。 接下来可以使用公式 22.4.2.2 计算总截面 Ag 。
|
Φ |
Strength reduction factor |
|
α |
Alpha factor |
|
f’c |
Compressive strength |
|
Ast |
Steel reinforcement percentage |
442 kips = (0.65) (0.80) [0.85 (4 kips) (Ag – 0.02 Ag ) + ((60 ksi) (0.02) Ag )]
对 Ag求解,我们得到的面积是 188 平方英寸2 。 对 Ag开平方并四舍五入,得到截面为 14” x 14” 的柱子。
所需钢筋
由 Ag得出,钢筋面积 Ast 22.4.2.2 代入 A 的已知值g = 196 in² 并求解。
442 kips = (0.65) (0.80) [0.85 (4 kips) (196 in² – Ast ) + ((60 ksi) (Ast ))]
求解 Ast得出的截面面积为 3.24 in²。 由此得出设计所需的钢筋数目。 根据第 10.7.3.1 节{%! 基于这些标准,并且最小需要 3.24 in² 的面积,附录 B 中的 6 号钢筋使用 (8) 根钢筋 #Refer [1]]]。 下拉菜单中显示了混凝土的配筋面积。
Ast = 2 in²
杆件选择
根据第 25.7.2.2 节确定最小拉杆尺寸的要求 [1]。 在上一节中,我们选择了 6 号纵向钢筋,它们小于 10 号钢筋。 基于这些信息和截面,我们选择编号 3 作为枕木。
箍筋间距
最小拉杆间距可参见章节 25.7.2.1 [1]。 由闭环变形钢筋组成的拉杆与该截面的间距必须符合(a) 和(b) 的规定。
(a) 净间距必须等于或大于 (4/3) dagg 。 这里计算中我们假设集合体的直径 (dagg ) 等于 1 英寸。
smin = (4/3) dagg = (4/3) (1.00 英寸) = 1.33 英寸
(b) 中心到中心的间距不应超过钢筋纵向直径的 16 db 、拉杆直径的 48 db或杆件最小尺寸中的最小值。
sMax = Min(16 db, 48 db, 14 英寸)
16 db = 16 (0.75 英寸) = 12 英寸
48 db = 48 (0.375 英寸) = 18 英寸
计算得出的拉杆件最小净间距为 1.33 英寸,最大净间距为 12 英寸。 对于这种情况,拉杆的间距不能超过 12 毫米。
深化检查
现在可以进行详细的钢筋验算。 根据 ACI 318-19 中的规定,钢结构用钢比例必须在 1% 到 8% 之间。
纵向钢筋间距
最大纵向钢筋间距可以根据钢筋净间距以及拉杆和纵向钢筋的直径计算得出。
4.00 英寸小于 25.7.2.3 (a) 要求的 25.50 英寸[1]。
钢筋最小纵向间距可参见 25.2.3 [1] 计算,其中柱子的最小纵向间距必须至少为 (a) 至 (c) 中的最大值。 [SCHOOL.INSTITUTION]
(a) 1.5 英寸
(b) 1.5 db = 1.5 (0.75 英寸) = 1.125 英寸
(c) (4/3) db = (4/3) (1.00 in) = 1.33 in
因此,钢筋的最小纵向间距为 1.5 英寸。
展开长度(Ld )还必须参照 25.4.9.2 [1] 进行计算。 这将等于下面计算的 (a) 或 (b) 中的较大者。
|
fy |
非预应力钢筋的屈服强度 |
|
ψr |
用于根据约束钢筋调整锚固长度的系数 |
|
λ |
反映轻质混凝土相对于相同抗压强度普通混凝土的机械性能降低的修正系数 |
|
f'c |
抗压强度 |
|
db |
钢筋、钢丝或预应力钢绞线的公称直径 |
在此示例中, (a) 是较大的值,因此 Ldc = 14.23 英寸。
请参考 25.4.10.1 {% 查看 [1]]] 中的说明,然后根据设计长度乘以所需的钢筋与实际钢筋的配筋率。
显示的为带钢筋方形连接柱,其截面见图 02。
与 RFEM 的比较
除了手动设计方形柱之外,还可以使用 RFEM 6 中的混凝土设计模块,并按照美国规范 ACI 318-19 [1] 进行设计。 模块中会确定在柱荷载作用下所需的配筋面积。 用户需要在软件提供的钢筋布置图中手动进行调整,以满足显示的钢筋需求。
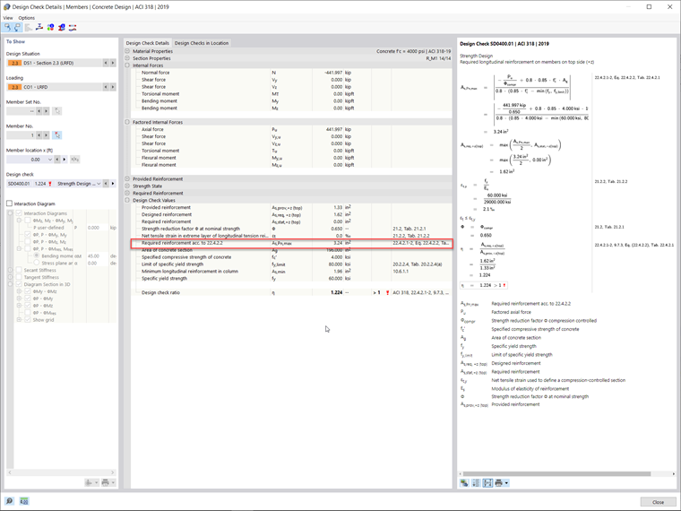
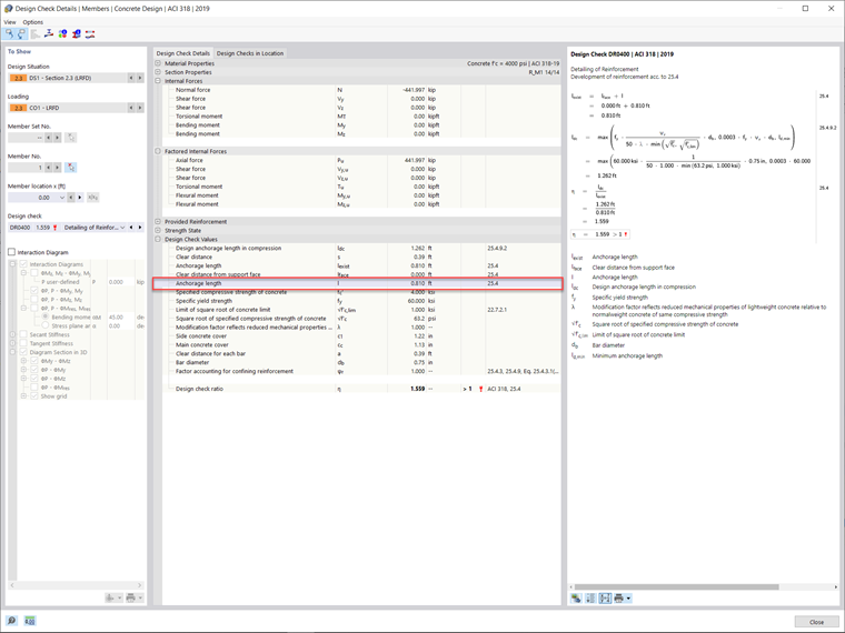
RFEM 6 根据示例中的作用荷载确定了所需的纵向钢筋面积 3.24 in²。 在混凝土设计模块中计算的发展长度为 0.85 米。 与上述展开长度相比,用解析公式计算的展开长度是由于程序的非线性计算,包括分项系数 γ。 系数 γ 是在 RFEM 中计算的极限内力与作用内力的比值。 “混凝土设计”模块中的发展长度是通过将 gamma 的值乘以 25.4.9.2 中确定的长度得出的[1] 该展开的长度和钢筋可以在图 03 和图 04 中预览。
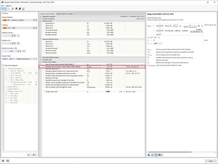
在“混凝土设计”模块中,该杆件所需的最小抗剪配筋面积 (Av,min )计算得出的结果是钢筋的直径为 0.14 平方英寸,最小间距 (smax ) 为 12 英寸。 所需的抗剪钢筋布置如图 05 所示。