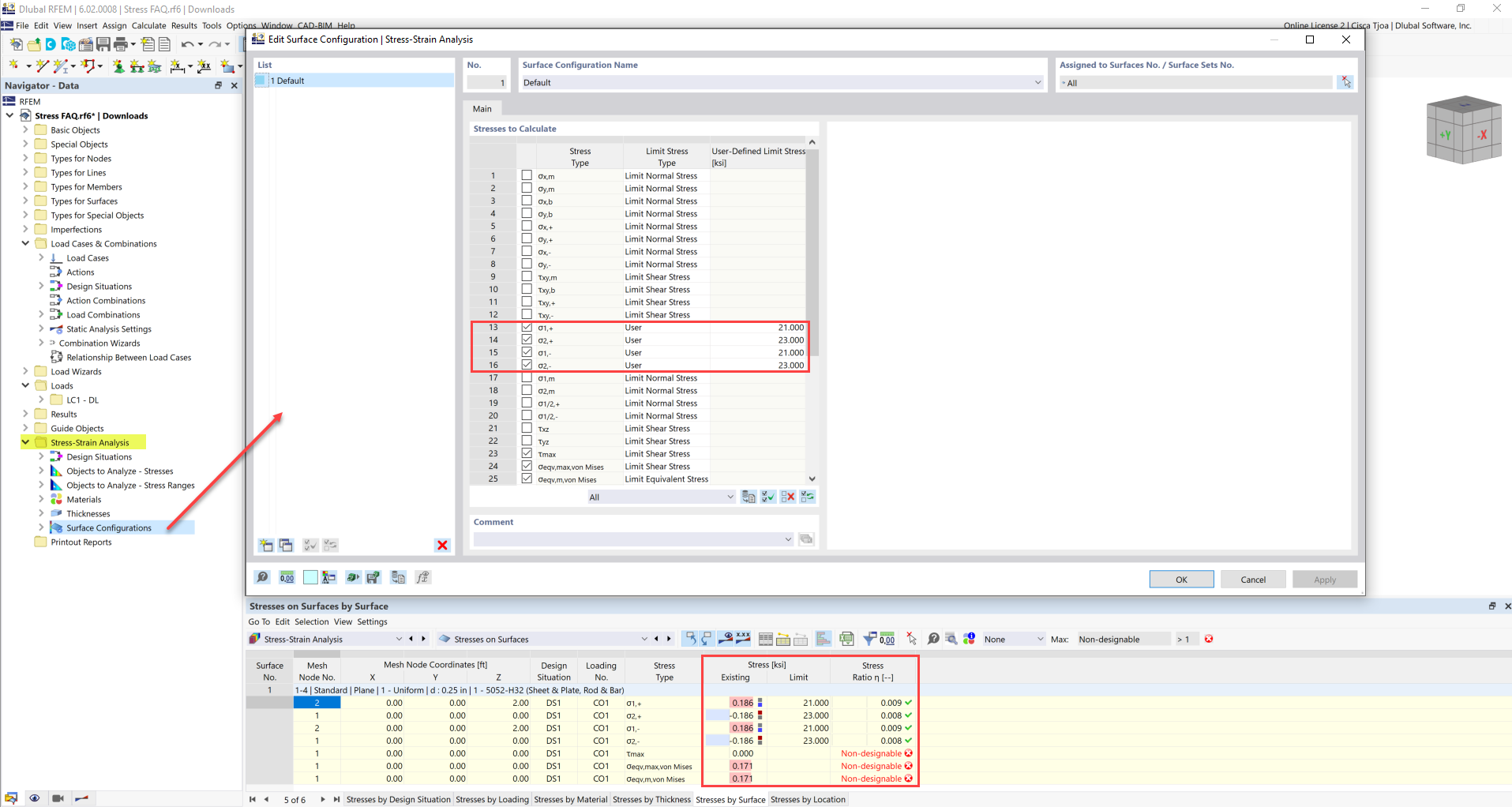
FAQ 005247 | 极限应力已激活,但在“应力-应变分析”模块中,我的应力比显示为“无法设计”。原因是什么呢?
FAQ 005247 | 极限应力已激活,但在“应力-应变分析”模块中,我的应力比显示为“无法设计”。原因是什么呢?
2022-04-19
031077
  • RFEM 6
  • RFEM 6 的应力-应变分析模块
  • RSTAB 9应力-应变分析
    • 钢结构
    • 混凝土结构
    • 结构分析与设计
    • 应力分析与计算

用户自定义极限应力

FAQ 005247 | 极限应力已激活,但在“应力-应变分析”模块中,我的应力比显示为“无法设计”。原因是什么呢?

  • 应力分析
  • 应力-应变分析
  • 应力比
  • 极限应力
  • 无法设计的应力比
用于
  • 应力比
分享